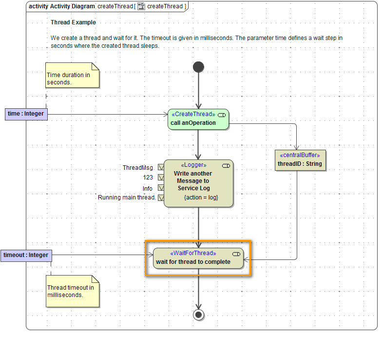
Wait for a Thread (deprecated)

In some cases it will be necessary to wait until the execution of another activity has ended. If you want to wait for another thread, use the <<WaitForThread>> action deprecated.

wait_for_thread.png

You can use the Action Wizard to add a <<WaitForThread>> action. Add an empty action node and select Action Wizard from the context menu.

wait_thread_wizard_1.png

Specify the name of the action and select stereotype WaitForThread from the list of stereotypes.

wait_thread_wizard_2.png

The mandatory input parameter threadID has already been added.

Now, add the necessary parameter to specify the period of time to wait:

  • Select timeout to specify a period of time in seconds to define the thread timeout.

wait_thread_wizard_3.png

Click Finish.

Parameters

Name Type Direction Mandatory Description Allowed Values
threadID String in (tick)  The distinct ID of the thread. any string
timeout Integer in (error) Specify a period of time in milliseconds defining the thread timeout. any integer

Related Pages: