copy() Operation
Syntax  | 
        NONE
     
    
 | |
|---|---|---|
Semantics  | An independent copy of the object will be created. The Bridge distinguishes between referencing and copying object nodes. If you have two objects of same type, for example   | |
Substitutables  |    | Any object.  | 
Examples  | 
        NONE
     
    
 | |
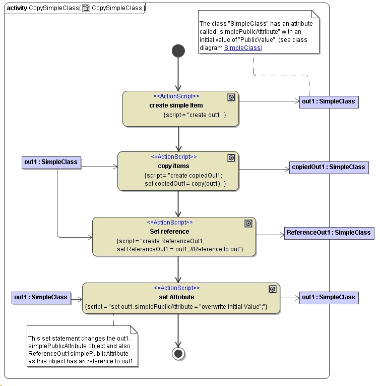
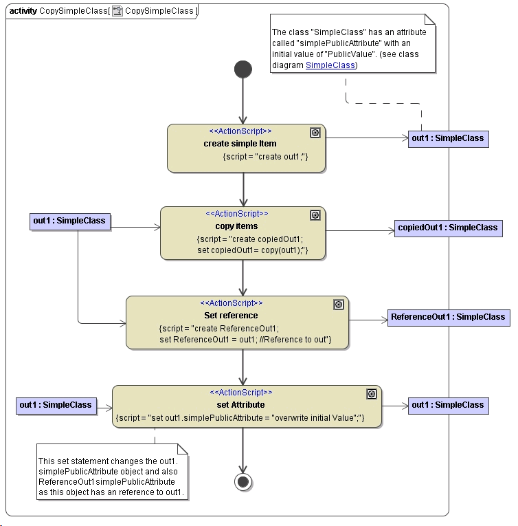
The following activity diagram illustrates the difference between copying and referencing items.
Figure: Copy Object Example

The first step creates an item called out1 and uses the initial value, which is set on the class definition for the attribute simplePublicAttribute. The second step creates a copy of out1 which has also this initial value for simplePublicAttribute. The third step creates a reference to out1 called ReferenceOut1 having also this initial value.
At this point all items have the same value for the attribute simplePublicAttribute. The fourth step executes a set assignment statement:
set out1.simplePublicAttribute = "overwrite initial Value";
This statement modifies out1 and ReferenceOut1, but not copiedOut1.
set out1.simplePublicAttribute = "overwrite initial Value";