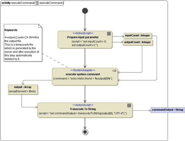
Executing a Shell Command by the Use of the System Adapter
The next example shows the execution of a shell command with a static input parameter. That means that the parameter is set as a static string within the action script section: echo Hello World > %output[0]% (see action node execute system command in Figure: Executing a System Command).
The inputCount is therefore 0 because no input parameter is set dynamically.
Figure: Executing a System Command
