Set Array Element Operator [ ]
Syntax |
NONE
| |
|---|---|---|
Semantics | The operator | |
Substitutables |
| Can be any variable or object attribute having the type Array. |
| Can be any expression that evaluates to an integer. | |
|
It is not possible to use class operations as index function – only built-in xUML Action Language operations are allowed. | ||
Examples |
NONE
Object | |
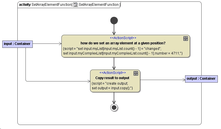
The index number can be a static integer literal, an object of type Integer or an xUML Action Language operation or expression returning an integer. The following activity diagram illustrates some of the more complicated cases:
Figure: Setting Array Elements

Figure: Classes Used in the Setting Array Elements Example

