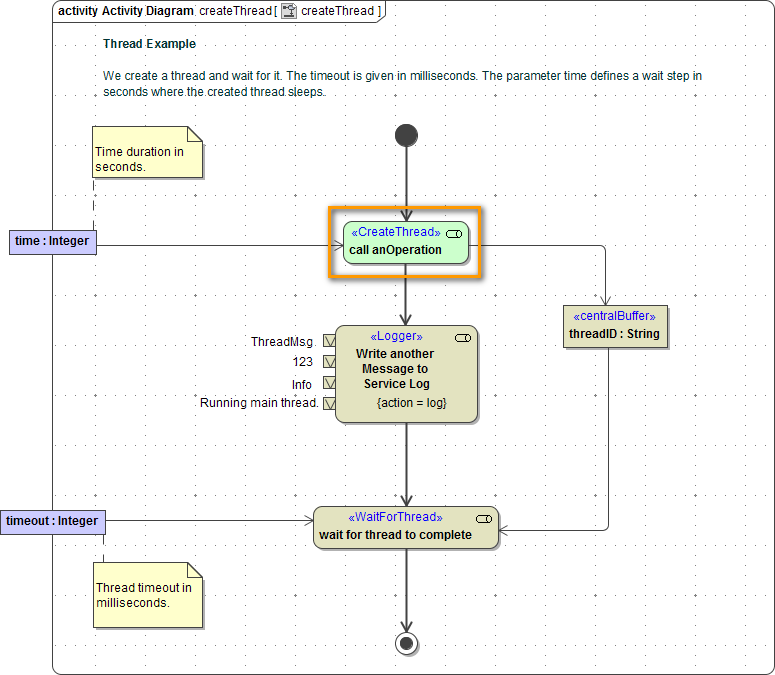
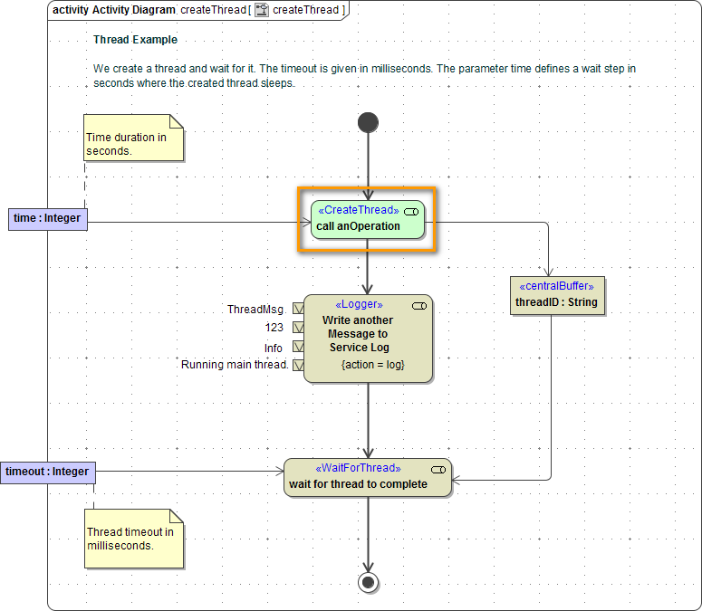
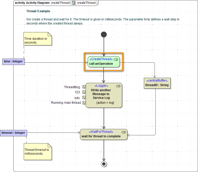
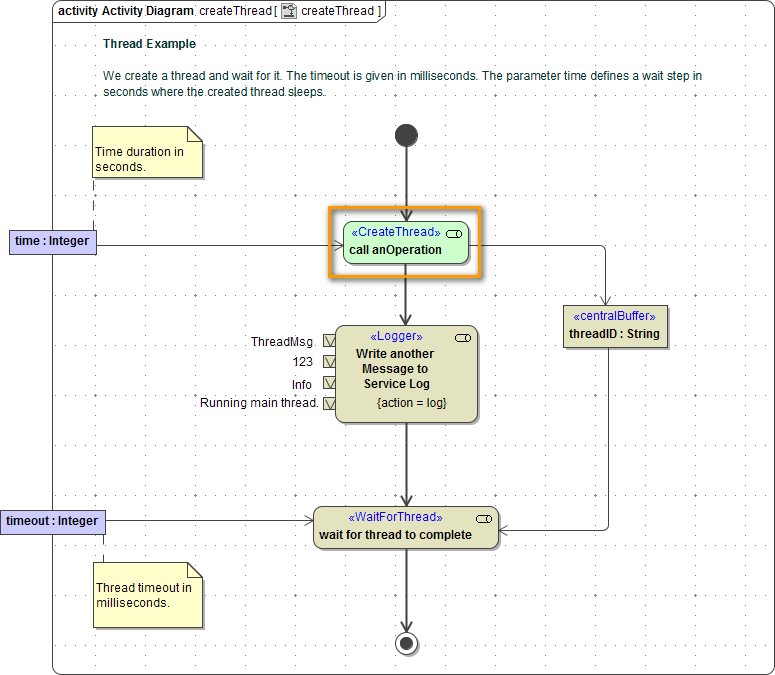
Create a Thread (deprecated)
With the Create Thread Adapter deprecated, you can create threads from a service call or independent threads. Each new thread runs an operation parallel to the main thread.

You can create a new thread using a Call Operation Action with stereotype <<CreateThread>>.
![]()  | Drag and drop the operation you want to call onto the diagram pane. The call operation action is displayed including the related pins. Choose Stereotype from the context menu.  | 
![]()  | Use the search field to find the <<CreateThread>> action. Activate the checkbox to assign it. | 
![]()  | A thread has no output besides the automatically generated threadID (see Parameters).  | 
You cannot use the Action Wizard to add a <<CreateThread>> action. The wizard is only usable for <<BlockThread>> and <<WaitForThread>>.
Parameters
| Name | Type | Direction | Description | Allowed Values | 
|---|---|---|---|---|
| threadID | String | out | For every thread a distinct ID is automatically generated. | any string | 
Related Pages:
                                    

