Reading a File
This page explains the Filesystem Adapter in Bridge context. If you were looking for the same information regarding the PAS Designer, refer to Filesystem Adapter in the Designer guide.
Parameters of Action "read"
| Name | Type | Direction | Description | 
|---|---|---|---|
| name | String | in | Fully qualified file name of the file you want to read, including the path.  | 
| position | Integer | in | Position (in Bytes) from which you want to start reading the file. | 
| length | Integer | in/out | Length (in Bytes) of the snippet of the file you want to read. The actual length of the read data is given back (e.g. on file end). | 
| data | Blob | out | Content that has been read. | 
Defining a "read" Action
To read a file with the file system adapter, you need to define a read action on an action having the stereotype <<FileSystemAdapter>>. You can do this manually or with the help of the xUML Action Wizard (see context menu of the action node).
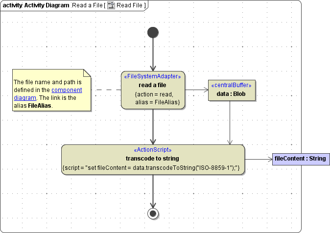
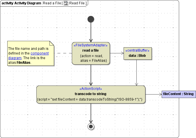
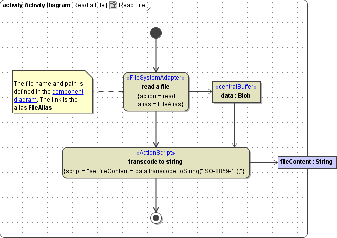
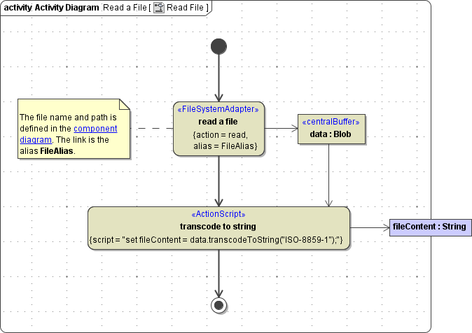
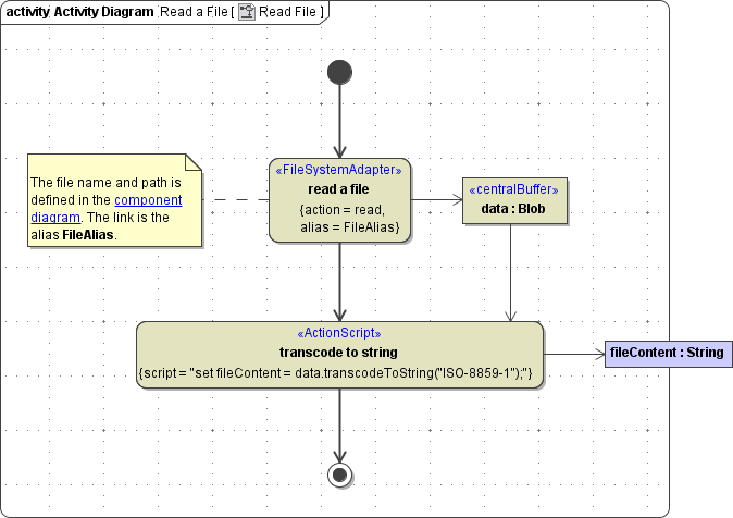
Figure: Reading a File

The file content is of base type Blob and can be stored either in an output object buffer, as in the above diagram, or in an output pin; in both cases the output must be named data.
The path and file name of the file you want to access are defined in the component diagram.The link from the activity diagram to the physical information is established by an alias (in the present example: FileAlias). See File System Components for more information on file system aliases.
For information on how to access a file or directory dynamically refer to Dynamic File System Access.
Properties of the File System Adapter Action
To specify the action of reading a file open the specification dialog of the file system adapter and choose the corresponding item from the list of Action entries:
Figure: The Specification Dialog of the File System Adapter

Alternatively, you also could use the xUML Action Wizard (see context menu of the action node).
Related Pages: