Breadcrumbs

Dynamic Configuration of SQL Adapters


This page explains the SQL Adapter in Bridge context. If you were looking for the same information regarding the PAS Designer, refer to SQL Adapter in the Designer guide.

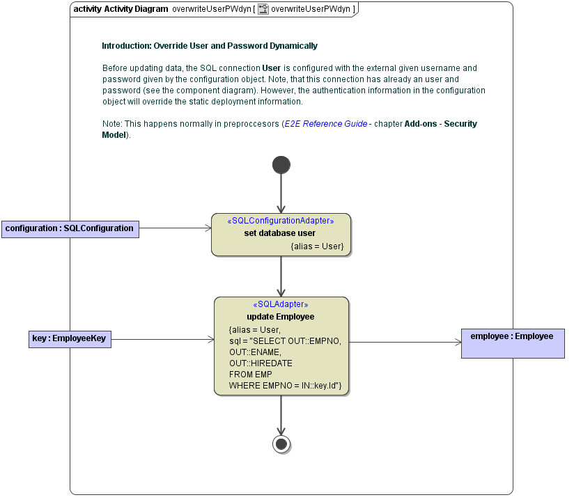
The SQL connection can be configured statically in the component diagram on the SQL alias. However, sometimes it is necessary to set  user and password at runtime. This can be done using the <<SQLConfigurationAdapter>>.


Example File (Builder projectAdd-ons/SQL):


icon_download_example.png

<your example path>\Add-ons\SQL\uml\sqlConfiguration.xml



The SQL Configuration Adapter can be used to set the authentication parameters only, as is explained in the following diagram:

sql_adapter_configuration.png

Class SQLConfiguration contains the authentication information:

sql_adapter_configuration_class.png

Related Pages: