append Statement
Syntax |
NONE
| |
|---|---|---|
Semantics | Appends an object to an array. The array does not necessarily have to be created beforehand (see Creating Arrays). | |
Substitutables |
| Can be any variable or object attribute having the type Array. |
| Can be any object. | |
Examples |
NONE
| |
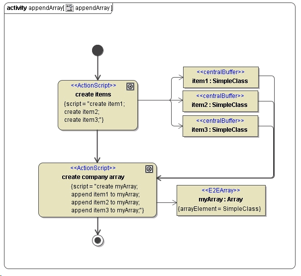
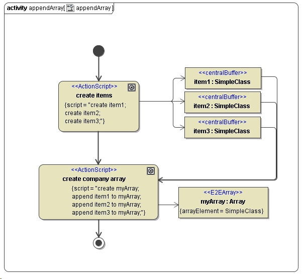
This example shows how to append items to an array object. In the first step, the simple item objects are created. In the second step, the array myArray is created. Then, the items are appended to the array.
Creating the array before appending the items is actually not necessary, but if the array is not created, we need an additional input flow from the action node to the object node of myArray.
Figure: append Example
