Einsatz des Plattform Service
Das Element Plattform Service ( PAS 18.1) ist eine Erweiterung des REST-Elements und speziell darauf abgestimmt, um via REST-Protokoll einen xUML-Service der Scheer PAS Bridge aufzurufen.
Beispiel: Daten aus dem SAP auslesen und konvertieren
Max Mustermann möchte in einer Business App in Scheer PAS BPaaS Daten aus einem SAP-System verwenden. Die gewünschten Daten zu Waren und Kunden liegen zwar im SAP vor, aber noch nicht im benötigten Format. Da Max Mustermann aber auch das Integrationsmodul Scheer PAS Bridge im Einsatz hat, kann er einen xUML-Service modellieren, der die Daten abruft und in das gewünschte Format konvertiert. Die konvertierten Daten kann er anschließend über das Element Plattform Service abrufen und in BPaaS weiterverwenden.
Zunächst modelliert Max außerhalb von BPaaS die benötigten xUML Services:
getAllSAPCustomers ruft die Kundendaten aus dem SAP ab und konvertiert sie ins gewünschte Datenformat.
StockAvailability ruft Daten zur Warenverfügbarkeit aus dem SAP ab und konvertiert sie ins gewünschte Datenformat.
Nachdem Max die Services deployed hat, sind sie in seiner Bridge verfügbar:

Ausführliche Informationen zur Modellierung von xUML Services finden Sie im xUML Services Reference Guide in der Bridge Dokumentation.
Anschließend loggt sich Max in BPaaS ein und legt das App Projekt Order Management an:

Hier modelliert er nun seine EPK zur Aufgabe von Bestellungen. Will ein Kunde eine Bestellung aufgeben, sollen zunächst die Waren- und Kundendaten abgerufen werden, damit sie dem Kunden im Bestellformular bereits zur Verfügung stehen. Deshalb modelliert Max zuerst eine Integration zu seiner Bridge:

Das Element Plattform Service findet sich ausschließlich innerhalb einer Integration im Menüpunkt Adapter:

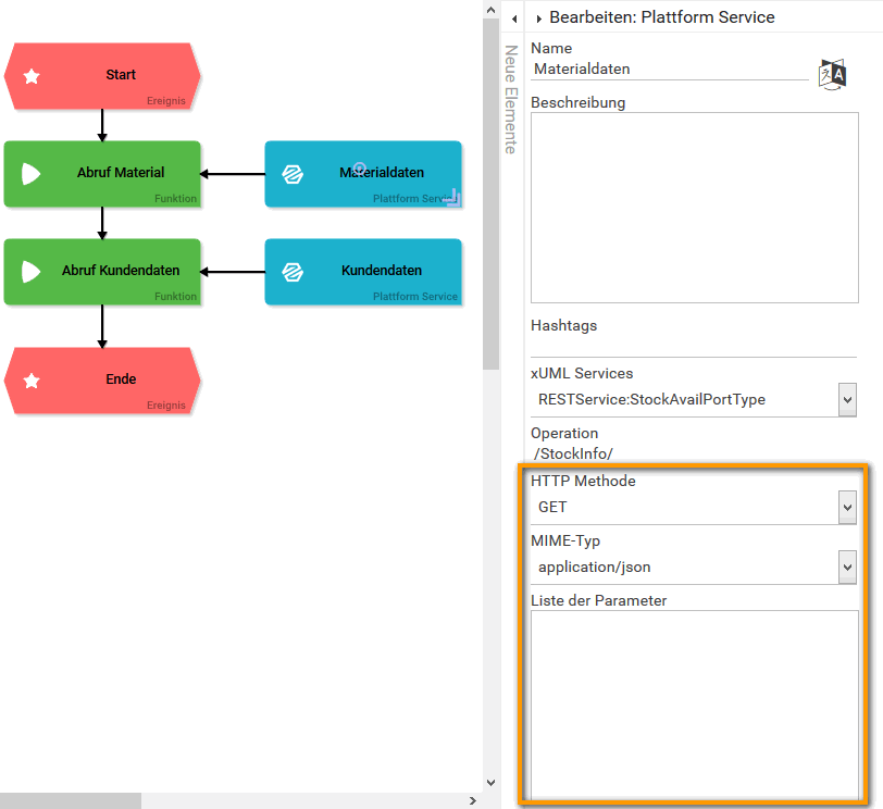
Innerhalb des Elements Integration BRIDGE modelliert Max nun eine kleine EPK: Zunächst werden die Materialdaten abgerufen. In einem zweiten Schritt werden die Kundendaten abgerufen. Für die Abrufe der Daten verwendet Max jeweils ein Plattform Service Element:

In den Eigenschaften des Plattform Service Elements Materialdaten findet Max die Option xUML Services. Hier werden alle xUML-Services mit REST-Schnittstelle angezeigt, die in Max Bridge verfügbar sind. Er wählt für die Materialdaten den RESTService:StockAvailPortType aus:

Nun muss Max noch den REST-Pfad der Operation eingeben. Da Max den xUML-Service selbst modelliert hat, weiß er, dass er hier /StockInfo/ eingeben muss:

Max möchte mit dem Plattform Service Daten abrufen, die vorausgewählte HTTP Methode GET muss er daher nicht verändern. Auch den MIME-Typ application/json kann er unverändert lassen. Weitere Parameter muss Max ebenfalls nicht mitgeben, so kann er die Liste der Parameter leer lassen. Schon ist der erste Plattform Service fertig konfiguriert:

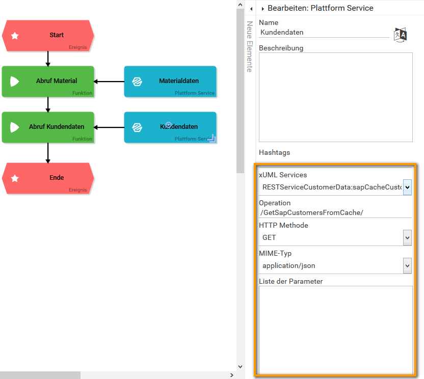
Für das Plattform Service Element Kundendaten wählt Max entsprechend eine andere Konfiguration:
xUML Service: RestServiceCustomerData:sapCacheCustomerData
Operation: /GetSapCustomersFromCache/
HTTP Methode: GET
MIME-Typ: application/json
Liste der Parameter: leer, da nicht benötigt

Die abgerufenen Daten sollen im Bestellformular angezeigt werden. Also hängt Max an den nächsten Prozessschritt das Formular: Bestellung erfassen:

Im Formular: Bestellung erfassen möchte Max die abgerufenen Daten wie folgt verwenden:
Im Suchfeld Kunde sollen die abgerufenen Kundendaten verfügbar sein, so dass Kunden mit Eingabe eines Suchbegriffes Ihre vorhandenen Kundendaten übernehmen können.
Im Suchfeld Materialien suchen sollen die verfügbaren Waren durchsucht und die gewünschten Daten für die Bestellung übernommen werden können.

Über entsprechendes Coding in der Formularfunktion: Vor der Formularausführung werden die abgerufenen Daten zur Befüllung der Suchfelder bereit gestellt:

Nun kann Max testen, ob die abgerufenen Daten im Formular verfügbar sind. Er startet eine Neuanlage:

Im Suchfeld Kunde gibt er einen Suchbegriff ein. Es werden entsprechende Treffer angezeigt und Max kann den gewünschten Kundendatensatz auswählen:

Die Daten des ausgewählten Kunden werden in den Abschnitt Kundendaten übernommen:

Auch im Abschnitt Bestellposition funktioniert der Datenabruf: Max kann im Feld Materialien suchen einen Suchberiff eingeben und erhält entsprechende Treffer:

Der ausgewählte Datensatz wird in die Tabelle Positionen übernommen:

Related Pages:
Related Documentation: