Damage Reporting Process
ACME Corp. is frequently visited by the public and the employees also travel regularly to customers. Damage to the company cars is therefore not uncommon. Irene Adler would like to digitize the notification of damages and therefore wants to create the app damage notification. It should be possible for employees to record and report a damage directly on site. Therefore Scheer PAS Mobile will be used for this process.
Irene Adler creates the project ACME Damage Reporting Process in her cockpit:

In the app project Damage Reporting the complete process is mapped. Accident witnesses should be managed in the Witness Database app:

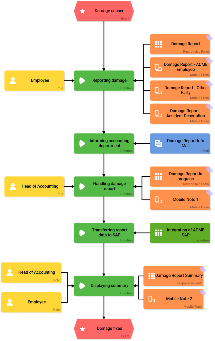
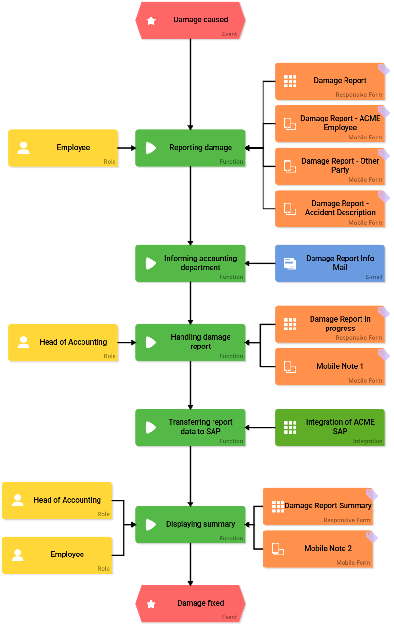
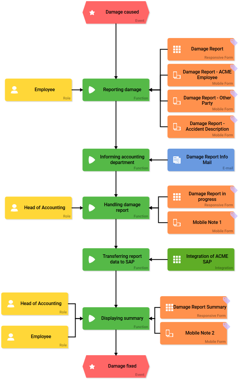
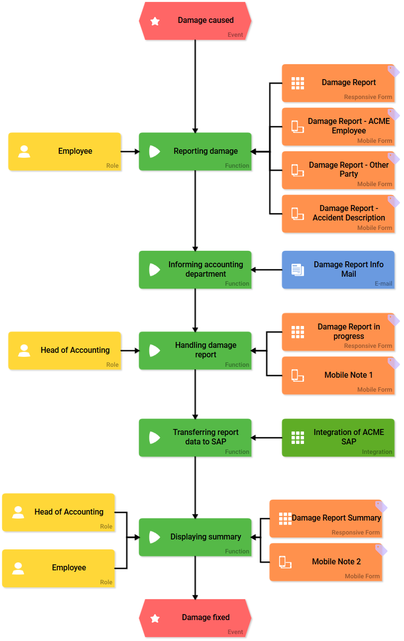
The Damage Reporting Process
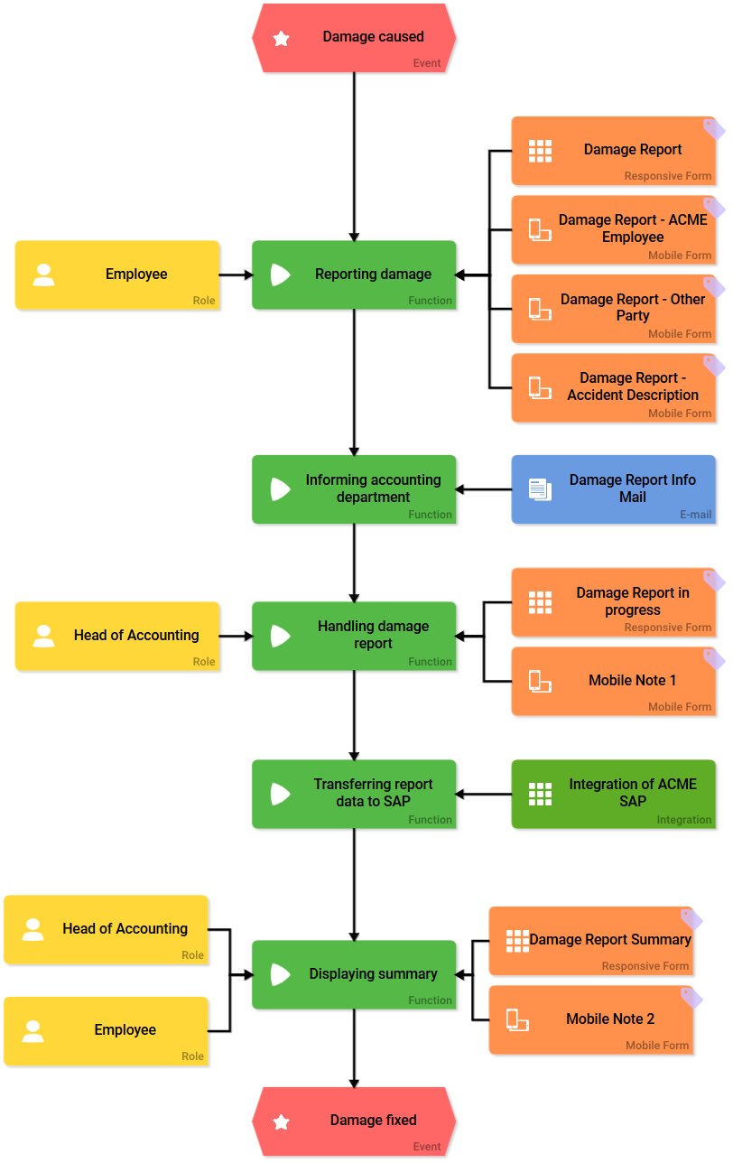
The procedure for reporting a damage is planned as follows:
Reporting Damage:
A damage can be reported on site using a mobile device. It is also possible to file a report using a computer.
Once the data has been saved, the accounting department is informed of the new report by email.
Handling Damage Report:
The accounting employees can process the report in ACME's BPaaS customer system.
If an employee tries to open the data in the Scheer PAS Mobile App, he is notified that further processing must be done in the BPaaS account.
Transfer to SAP System:
When the processing of the data is complete, the stored information is then adapted for transfer to the company's own SAP system. The SAP system is connected directly to BPaaS using an Integration.
Displaying Summary:
The summary displays all data of a processed report once again.
If an employee tries to open the data in the Scheer PAS Mobile App, he is notified that the report is closed and the data can be viewed via the BPaaS account.

Reporting Damage
It should be possible to record any damage directly on site. It should also be possible to record the data on the computer. The first process step Reporting damage therefore includes the Responsive Form Damage Report as well as three Mobile Forms:
Employees who prefer to record a claim on a computer can enter the claim directly into BPaaS.
Since the Damage Report form is very comprehensive and it is possible to add several Mobile Forms to a Function, Irene Adler devides the content beetween three Mobile Forms:
Damage Report - ACME Employee
Damage Report - Other Party
Damage Report - Accident Description
This enables employees to record and report any damage directly on site on their mobile phones. Data on the injured party, the person who caused the accident, and data on the cause of the accident are recorded.
An app link also makes it possible to record the contact details of witnesses. This data is managed in the separate app Witness Database, but is linked and can be viewed in the relevant input form.
As soon as the recorded data is saved, the accounting department receives the email Damage Report Info Mail.

Responsive Form “Damage Report”

Mobile Form “Damage Report - ACME Employee”

Mobile Form “Damage Report - Other Party”

Mobile Form “Damage Report - Accident Description”

Handling Damage Report
The head of accounting was informed by email about the creation of a new damage report. The accounting department can now open the form Damage Report in progress in the BPaaS system and process the report on the computer.

The recorded data can be processed and supplemented with further information by the accounting department:

If an employee tries to edit the report in the Scheer PAS Mobile App, he will be notified that he must open his BPaaS account to do so:

Once the report has been completely processed, the data is transferred to ACME's SAP system. This next process step is triggered by clicking on the Complete Damage Report button.
Transfer to SAP System
An integration is inserted to transfer the data directly to ACME's SAP system.

Within the integration, the report data is transferred to the in-house SAP system using ACME's SAP Restifier. These process steps run without the need for any further intervention by an employee:

Displaying Summary
The last process step Displaying summary enables employees to have a complete overview of the data entered. All data of the damage report can be viewed in the Damage Report Summary form:

The data are displayed in read-only mode and cannot be changed in this process step:

If an employee attempts to open the data in the Scheer PAS Mobile App, he is notified that the report is closed and the data can be viewed via his BPaaS account:

The App Witness Database
The data of accident witnesses can be entered in the Witness Database app. Via an app link, the data of the app Witness Database is usable in the main app Damage Reporting. The Witness Database app is based on a linear process:

The user can create a new witness data sheet directly on site. To do so, he opens the Mobile Form Damage Report - Accident Description on his mobile device and clicks on the app link Witnesses. If the app is opened on a computer, witnesses can also be created in the responsive form Damage Report using the app link Witnesses:
Responsive Form “Witness”

Mobile Form “Witness”

If a new witness data sheet has been created, an overview of the data is available. The data can be viewed, but cannot be changed:
Responsive Form “Witness Datasheet”

Mobile Form “Witness Datasheet”
