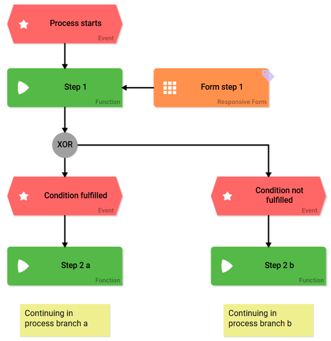
XOR Branching
XOR branching is always tied to conditions. These conditions are defined in the Event element and checked during process execution. The result determines which of the predetermined process branches is chosen. The XOR branching recognizes two results per condition: Either the defined condition is fulfilled or it is not fulfilled.
If the conditions were not defined correctly, then the process is stopped and the announcement Error during model execution! is displayed.
Conditions are defined in the element Event, therefore pay attention to the following during modeling:
The XOR connector follows a Function.
The connector is followed by Events.
The conditions must be saved in Event elements.

Expert Advice
In order to prevent an EPC from being ineffective always verify event and counterevent when designating constraints.
Example: A form offers the answers YES a nd NO . In the process, yes-answers shall follow a different path than no-answers. Therefore it has to be verified which of both paths needs to be followed after the form has been saved. Instead of checking if YES or NO was specified, check if YES or NOT YES was entered. This enables you to also pick up cases where neither answer was specified.
The counterevent to YES is not NO, but NOT YES!
Defining Conditions
The ACME procurement process requires employees to complete a Procurement Request in order to react to a demand.

According to the guidelines of ACME Corp., the request can be immediately converted into an order if the order value does not exceed 50 Dollar. If the order contains items valued above 50 Dollar total, then the demand has to be verified prior to ordering. The employee enters the desired items into a Procurement Request, then an Order Value is determined:

The amount in Order Value determines the next process steps:
If the demand remains in the credit limit (<= 50), the process continues to the process step Sending confirmation.
If the demand exceeds 50 Dollar, the event Credit limit exceeded (>50) comes into effect, triggering the next process step Informing Approver.
Each branch following the XOR connector requires its own event. In the element option you have to enter the corresponding condition referring to and verifying the field's value in the data container.
Verification Credit limit adhered

Verification Credit limit exceeded

Designers can assign a Field Name in Container to form fields, that varies from the field's actual name (see page The Container Principle for further details). However make sure to use the Field Name in Container when defining the condition, since during the event verification the value in the data container will be used.
Example: The Field Name in Container procurementValue is assigned to the input field Order Value

Accordingly the conditions refer to procurementValue, the Field Name in Container:

The conditions need to be defined to cover all possible events. In our example is not only verified if the Order Value is larger or smaller than 50 $, but also covers the possibility that the amount equals 50 $. Therefore all possible values are covered.
Expert Advice
Use the Button Function After Click to generate variables for the event verification.
Example: Creation of variable approved
Insert the buttons Reject and Approve to your form:

Set the Reject button's variable approved to 'no' in the Function: After Click:

container.save('approved', 'no');
The function of button Approve is used to set approved to "yes":

container.save('approved', 'yes');
Now check in the events for the variable approved:


Conditions: Syntax
In a condition verification Logical Operators are used. The placeholder needs to be encased in single quotation marks. The placeholder is the value to be referenced (= Name or Field Name in Container of the form field). String comparisons are always encased in double quotation marks.
Example:
Syntax | Meaning |
|---|---|
'Order Total' <= 150 | The condition verifies if the Order Total field's value is smaller or equal to 150. |
'Name' === "Meier" | The condition verifies if the entry in field Name contains the string Meier. |
Expert Advice
You may also insert container.get( ) for the condition verification. In this case JavaScript conform statements need to be inserted.
Conditons: Special Cases
Some form fields have special characteristics, that need to be considered when checking conditions.
Drop-down Field
The values of a Drop-down Field are always saved as value pair value/label. When checking the values of a Drop-down Field, you always need to specify if you are looking for the value entry or the label entry:

Additional informations can be found on page Possible Values: Value and Label.
Checkbox
A Checkbox can only assume two values: true and false (boolean values):

If the checkbox is activated, then the value saved in the container is true.
If it remains unchecked, then the value in the data container is false.
Example: Check for the MyBox checkbox' value
Checkbox “MyBox” activated | Checkbox “MyBox” not activated |
|---|---|
‘MyBox’ === true | ‘MyBox’ === false |
‘MyBox’ !== false | ‘MyBox’ !== true |
Radio Button
Analog to the Drop-down Field, the value of a Radio Button is also saved as value pair value/label. When checking for the values of a Radio Button you therefore always need to specify whether you are searching for the value or the label:

Additional informations can be found on page Possible Values: Value and Label.
Logical Operators
Find an overview of commonly used logical operators below:
Operator | Meaning |
|---|---|
== | Equality operator |
!= | Inequality operator |
=== | Strict equality operator |
!== | Strict inequality operator |
< | Smaller-than-operator |
<= | Smaller-than-or-equal-operator |
> | Larger-than-operator |
>= | Larger-than-or-equal-operator |
&& | Logical AND-operator. All connected logical expressions have to be fulfilled in order to comply with conditions. |
|| | Logical OR-operator. At least one of the connected logical expressions has to be fulfilled in order to comply with conditions. |
! | Logical NOT-operator. Reverses the logical value. |
Generally always use the strict (in-)equality operator. This is to ensure that two operands match not only in value but also by type.
Related Documentation: