Breadcrumbs

Spreadsheet Adapter


With the Spreadsheet adapter you can access Excel documents via their workbook-sheet-row-cell structure and create CSV files out of Excel documents.


The Spreadsheet adapter uses the HSSF and XSSF component of Apache POI.


Example File (Builder project Spreadsheet):


icon_download_example.png

<your example path>\Libraries\Spreadsheet\uml\useLibSpreadsheet.xml



Data Model of the Spreadsheet Adapter

The adapter provides a data model (Workbook, Sheet, Row, Cell) representing the Excel document. This data model is created by calling one of the various createWorkbook operations.

Figure: Data Model of the Spreadsheet Adapter

spreadsheet_adapter_data_model.png

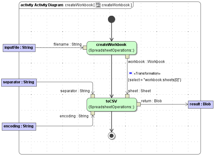
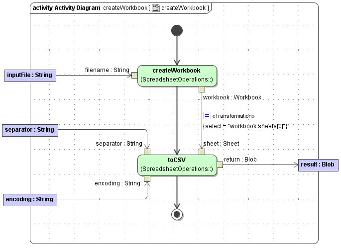
Creating a Workbook

Figure: Activity for Creating a Workbook

spreadsheet_adapter_create_workbook.png

createWorkbook( filename : String ) : Workbook

returns a Workbook object (empty cells/rows are omitted)

Parameter

Direction

Description

filename

in

The filename of the Excel document.

workbook

return

The Workbook object representing the Excel document.

createWorkbook( filename : String, omitEmptyCells : Boolean ) : Workbook 

returns a Workbook object

Parameter

Direction

Description

filename

in

The filename of the Excel document.

omitEmptyCells

in

If true, empty cells/row will be omitted from the returned Workbook object.

workbook

return

The Workbook object representing the Excel document.

createWorkbook( input : Blob ) : Workbook

returns a Workbook object (empty cells/rows are omitted)

Parameter

Direction

Description

input

in

The blob holding the Excel document.

workbook

return

The Workbook object representing the Excel document.

createWorkbook( input : Blob, omitEmptyCells : Boolean ) : Workbook 

returns a Workbook object

Parameter

Direction

Description

input

in

The blob holding the Excel document.

omitEmptyCells

in

If true, empty cells/row will be omitted from the returned Workbook object.

workbook

return

The Workbook object representing the Excel document.

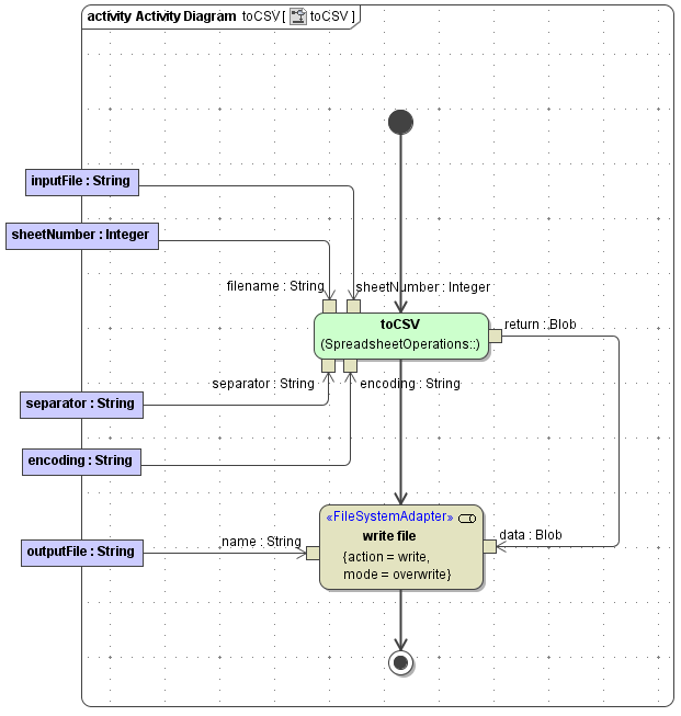
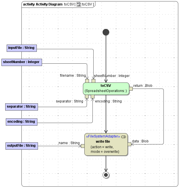
Generating CVS out of Excel Documents

The adapter provides various toCVS operations to generate CVS documents out of Excel documents.

Figure: Acticity for Generating a CVS Document

spreadsheet_adapter_to_csv.PNG

toCSV( filename : String, sheetNumber : Integer, separator : String, encoding : String ) : Blob

Parameter

Direction

Description

filename

in

The filename of the Excel document.

sheetNumber

in

The number of the worksheet to be converted.

separator

in

The separator character to be used in the CSV document(s).

encoding

in

The encoding (e.g. "utf-8") of the CSV data.

return

return

A blob holding the CSV data.

There are variants of this operation where sheetNumber (default: 0), separator (default: ,) or encoding don't have to be set.

toCSV( workbook : Workbook, sheetNumber : Integer, separator : String, encoding : String ) : Blob

Parameter

Direction

Description

workbook

in

The Excel workbook to be converted.

sheetNumber

in

The number of the worksheet to be converted.

separator

in

The separator character to be used in the CSV document(s).

encoding

in

The encoding (e.g. "utf-8") of the CSV data.

return

return

A blob holding the CSV data.

There are variants of this operation where sheetNumber (default: 0), separator (default: ,) or encoding don't have to be set.

toCSV( sheet : Sheet, separator : String, encoding : String) : Blob

Parameter

Direction

Description

sheet

in

The Excel worksheet to be converted.

separator

in

The separator character to be used in the CSV document(s).

encoding

in

The encoding (e.g. "utf-8") of the CSV data.

return

return

A blob holding the CSV data.

There are variants of this operation where separator (default: ,) or encoding does not have to be set.

Extract the javadoc folder from spreadsheetadapter.jar to get additional information on the Java methods wrapped by this adapter.