Skip to main content
Skip table of contents

Executing a Shell Command by the Use of the System Adapter

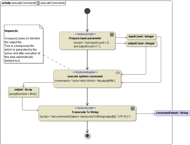
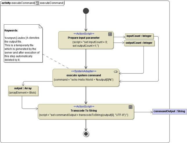
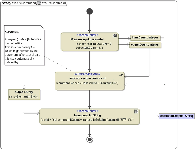
The next example shows the execution of a shell command with a static input parameter. That means that the parameter is set as a static string within the action script section: echo Hello World > %output[0]% (see action node execute system command in Figure: Executing a System Command).

The inputCount is therefore 0 because no input parameter is set dynamically.

Figure: Executing a System Command

JavaScript errors detected

Please note, these errors can depend on your browser setup.

If this problem persists, please contact our support.