Skip to main content
Skip table of contents

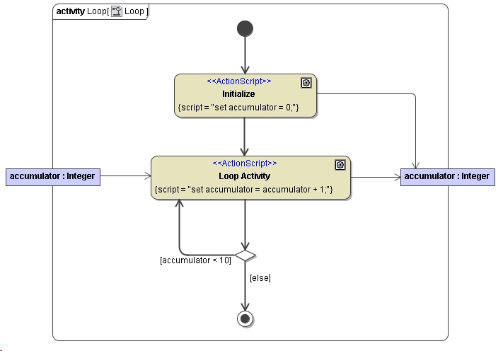
Repeats (Loops)

It is possible to loop over a defined action state. This construct is comparable to while commands in traditional languages. To implement constructs like for each, see the following chapters.

Example File (Builder project Basic Modeling/Flows):

<your example path>\Basic Modeling\Flows\uml\loops.xml

In this example, the action Loop Activity is called until the value of accumulator is 10. The loop parameter accumulator must always be drawn as input and output. Otherwise, the loop parameter could not be modified in the action Loop Activity defining the loop.

Figure: Repeat (Loops) Example

JavaScript errors detected

Please note, these errors can depend on your browser setup.

If this problem persists, please contact our support.