Skip to main content
Skip table of contents

append Statement

Syntax
NONE
append anObject to anArray
SemanticsAppends an object to an array. The array does not necessarily have to be created beforehand (see Creating Arrays).
SubstitutablesanArrayCan be any variable or object attribute having the type Array
anObjectCan be any object.
Examples
NONE
append item1 to myArray;

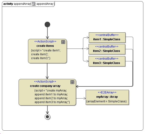
This example shows how to append items to an array object. In the first step, the simple item objects are created. In the second step, the array myArray is created. Then, the items are appended to the array.
Creating the array before appending the items is actually not necessary, but if the array is not created, we need an additional input flow from the action node to the object node of myArray.

Figure: append Example

JavaScript errors detected

Please note, these errors can depend on your browser setup.

If this problem persists, please contact our support.