Skip to main content
Skip table of contents

Invoking a Perl Script by the Use of the System Adapter

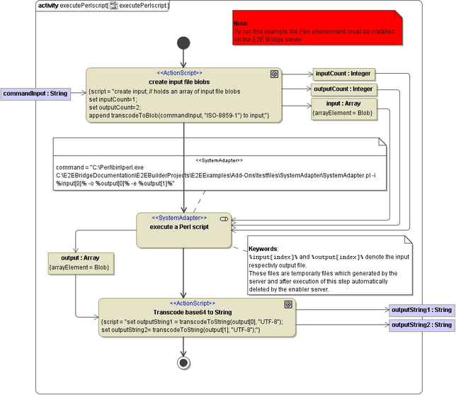
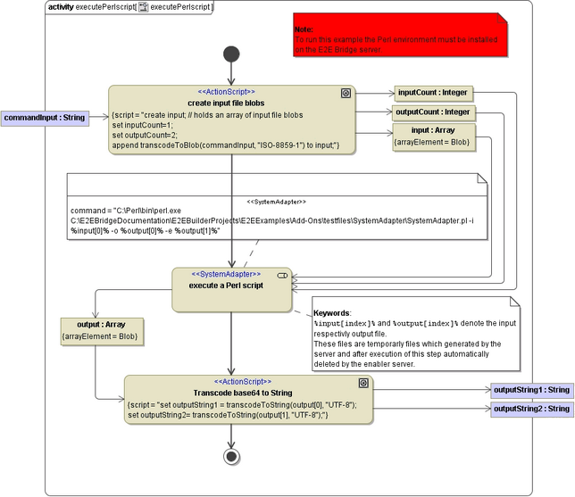
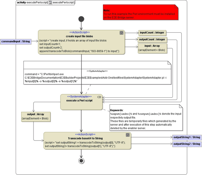
The following example illustrates how to invoke a Perlscript using the System Adapter. The executable Perl script for this example can be found in the test file directory of the Add-ons example project. To run this example, the Perl environment must be installed on the E2E Bridge.

The example gets an input string from the client (commandInput), converts it into a blob, executes the Perl script where the input from the client is used and an output is created. The Perl script generates two output values which will be stored into the output array object. The Transcode base64 to String action node transcodes the two output values to the String objects outputString1 and outputString2.

Figure: Executing a Perl Script

JavaScript errors detected

Please note, these errors can depend on your browser setup.

If this problem persists, please contact our support.