Breadcrumbs

Calling Class Operations


Operations can be defined on classes and they are implemented by an activity. That activity needs to be assigned to the operation.
Operations can be called by a call operation or within action script.


Example File (Builder project Basic Modeling/ClassOperation):


icon_download_example.png

<your example path>\Basic Modeling\ClassOperation\uml\callClassOperations.xml



Call Operation Action

A class operation can be called by a call operation action in two ways:

  • The class operation is static.
    The operation can be called without instantiating the class.

  • The class operation is not static.
    A local instance of the class has to be created and the operations is called on that instance.

Static Call Operation Action

This example shows how to call a static class operation by call operation action.

class_operation_definition_static.png

Define a class with an operation.

class_operation_make_static.png

Make this operation static by ticking Is Static on the operation's specification.

class_operation_call_operation_action.png

This class operation can easily be used in any activity diagram. Easy way is to drag and drop the operation from the containment tree directly into your activity diagram.A call operation action linking to the selected class operation will be created automatically - together with all needed pins for you to connect to the related objects via object flows.

All static class operations can be called by call operation action without needing to create an instance of the class.

Important to know: With static operations, no attributes of the class itself can be accessed within a class operation. Any self context does not exist because no instance of the class is referenced.

Referenced Call Operation Action

class_operation_definition_dynamic.png

To use data on the class, call a class operation by referencing an instance of this class by a target pin. In this case, you do not need to define the class operation as static.

class_operation_call_operation_on_instance.png

In the activity diagram, create an instance of the class by action script. This central buffer object has to be connected to a target pin on the call operation action by an object flow.

create_new_target_pin.png

To create this target pin choose a new input pin from the object short menu bar.

Now you can draw the object flow from the central buffer of your class to the target pin.

These are the two easy ways to directly call a class operation within your activity diagram.

Call Operations by Action Script


Example File (Builder project Basic Modeling/ClassOperation):


icon_download_example.png

<your example path>\Basic Modeling\ClassOperation\uml\callClassOperations.xml



You can easily use self defined technical functions directly from your action script by implementing them as a class operation. Calling these class operations in action script is possible in two different ways:

  • Either call a static class operation or  ...

  • call a class operation of a referenced class object.

In both cases, the class containing the operation you want to call has to be made available to action script usage via a <<use>> dependency.
The effect of the <<use>> dependency relates to the package structure of the Builder project:

class_operation_package_structure.png

Service operations implemented below callOperationsPort cannot access classes defined in package Classes, because they are not part of the same branch in the containment tree.

If a superior class (like callOperationsPort in our example) is having a <<use>> dependency to a another class 1 implementing a class operation (like ExchangeRateStatic in our example), all subordinated objects 2 of that class (callOperationsPort in our example) can instantiate the dependent class and use their operations via that <<use>> dependency.

The example below shows how to make class ExchangeRateStatic and operation getXchangeRateStatic available for all other subordinated action scripts of the <<E2ESOAPPortType>> callOperationsPort by drawing a <<use>> dependency from the port type class to the implementing class.

class_operations_use_dependency.png

Give the <<use>> dependency a name, like exchangeRateStatic in our example. Via this name the class and its operations can be accessed within action script.

Static Class Operations Within Action Script

Static class operations have to be made available to action script via a <<use>> dependency as mentioned above.

class_operation_static_call.png

Type in the name of the <<use>> dependency or select it out of the selection offered by the Action Script Editor. With a colon you can select the available operations on the referenced class. Any parameters are given within the brackets. So finally an operation call should look like:

 exchangeRateStatic:getXchangeRateStatic("buy", fromCurr);

Be aware that all the referenced parameters are available as parameters or central buffers associated to the action script or available as local variables.

If you want to call a static operations of the current class, you can use keyword self to identify the operation. For example:

self:myStaticOperation()


Referenced Class Operation Within Action Script

To create an object of a class within action script, this class has to be made available to action script via a <<use>> dependency as mentioned above.

If the operation is not static, an instance of the class has to be created before calling the operation. This can be done in two ways:

  • by creating a local object within the action script

  • by creating an instance of the class outside the action script and then referencing it via an object flow

In fact, when no <<use>> dependency has been created yet, MagicDraw will suggested to create one for you:

call_operation_creating_class_instance.png

Upon creating e.g. the local object, simply start typing the name of the class and press Ctrl + Space to force the suggestion list.

Select the class you want to use an operation of and ...

call_operation_create_use_dependency.png

MagicDraw will suggest to create a <<use>>dependency automatically. The name of this dependency will be <name of the related class in lower-case>Reference. You can change this name in the containment tree later on, if you like.

class_operation_package_relations.png

You can find the new <<use>> dependency in a package Relations in the package your activity resides in.

Class Instance as a Local Object

Figure: Call reference class operation on local object

class_operation_dynamic_call.png

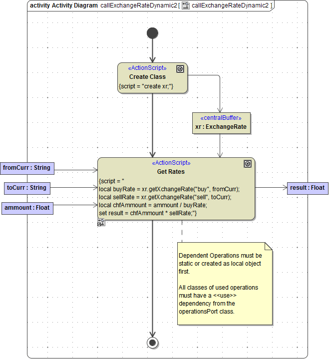
First, a local instance of the class has to be created:

create local xr using exchangeRates;

Syntax: create local <objectName> using <nameOfUseDependency>

The local object now is available within the action script and also shown in the suggestion list of available objects.
To call an operation the statement looks like:

<name of the referenced object>.<operation name>(Parameter, anotherParameter);

set response = xr.getXchangeRate("sell", toCurr);

Class Instance Created Outside Action Script

In case an instance of the object is created outside the action script, it can be referenced by an object flow into the action script. Then the operation is available the same way like referenced by a local object.

Figure: Call referenced class operation on input object

class_operation_dynamic_call_instance.png

Beside calling a class operation it is also possible to use class operations in context of apply, reduce or select each from. For additional information see example callClassOperation.

Calling Base Type Operations

All of the above also refers to Base Type operations. The xUML Base Types are implemented to the Builder/xUML Runtime as classes with related operations.

base_type_operations.png

In package Base Types in the Builder, you can find the base types and their related operations.

base_type_utilities.png

Package Base Components contains some more type related, static operations that can be used likewise.

You can add operations that are defined on base types or on base type utilities to an activity diagram like any other class operation.

base_type_operation_activity_diagram.png

Exceptions

For technical reasons, this does not work for

  • macros

  • operations that can have a variable count of parameters like the concat() Operation: concat(string1:String, string2:String, string3:String, ...)

  • operations where return type determines the behavior, like e.g. the xmlToClass() Operation

In most cases, however, you will use such operations in action script.

Related Pages: