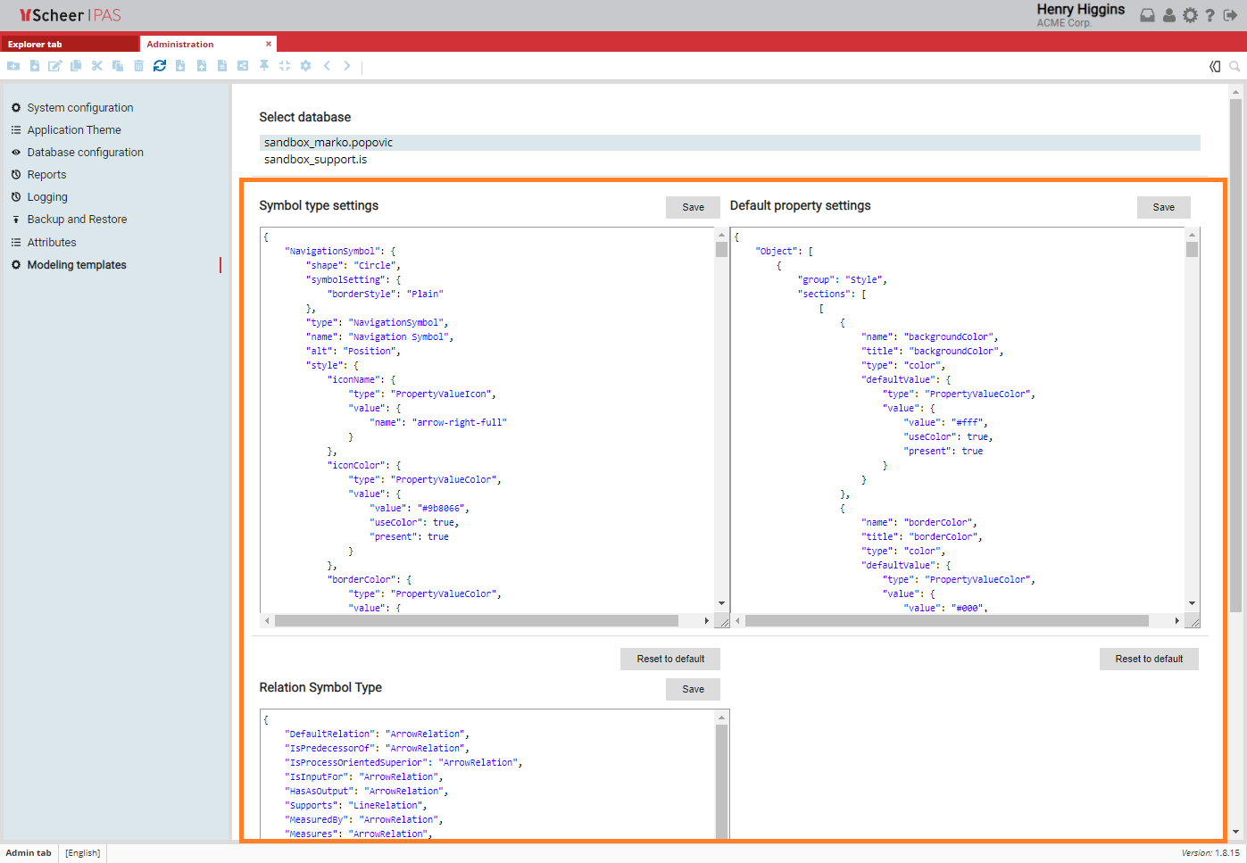
Modeling Templates
Modeling Templates Page
The Modeling Templates page is part of the Administration Tab, where you can work with templates for a specific database.
Select a database from the list to display the templates that apply to that database.
Each database has it's own templates.

Working with Settings
When you select a database, you can work with three JSON files:
Symbol type settings: This file contains settings for every symbol type in application.
Default property settings: This file contains default settings that are common for all symbols in application.
Relation Symbol Type: This file allows mapping object type relation to symbol type.
Once you have changed content, you can click the Save button to save the changes.
You can discard your input by clicking Reset to default button.
You can work with templates on Canvas. For more details visit page /wiki/spaces/MODELER/pages/18972888.
Related Pages: