Hierarchical Models with Fast Draw
Hierarchical Models
Organizational chart and Value-Chain models belong to the group of Hierarchical models whose drawing is supported by Fast Draw functionality.
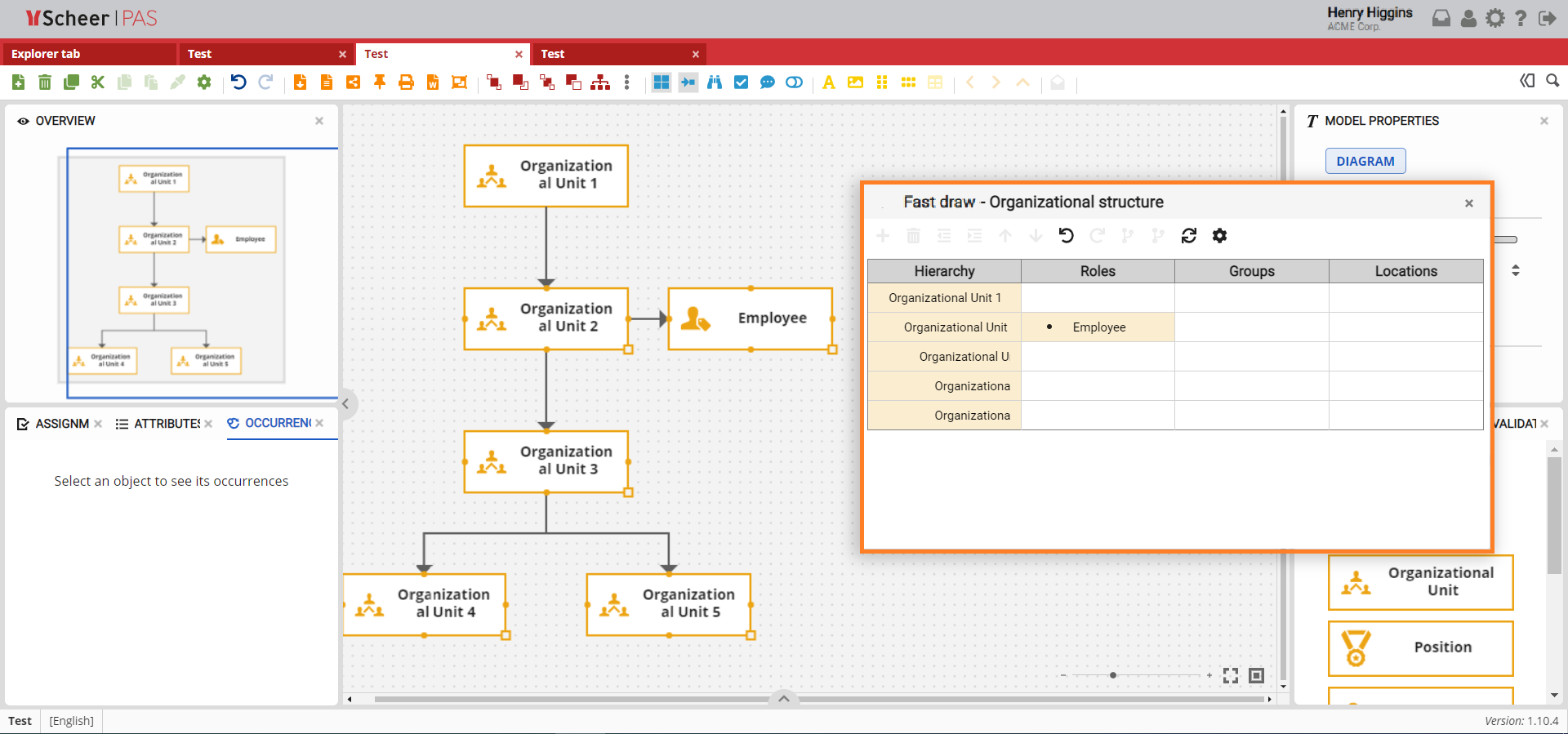
The main column in which the main objects of the model are located is called Hierarchy and these models are used to represent organizational structure.
Hierarchical levels within the Hierarchy column are defined by a small indent of the organizational unit name. Adding a new object is done at the same hierarchical level as its predecessor in the Fast Draw table.

Copy/Paste Models
It is possible to Copy and Paste a table generated in Microsoft Excel within the Fast Draw option table by positioning it in the first cell of the Fast Draw table and executing the Paste functionality.
The levels in the hierarchy should be separated in the excel table by asterisks in front of the name of the organizational unit in order to generate a relevant model on Canvas.

The Paste is made by checking the column names. If there is a custom object in the table cell (for example, a Role with a specific name), Fast Draw tries to check if an object definition already exists with that name. If it exists, the newly created object in that case becomes the occurrence of that definition, otherwise a new definition of the object is generated.
The model is then automatically generated on Canvas.

Organizational Chart
Within the Hierarchy column, only Organizational units can be added that can be moved in the hierarchy using the Move up / down in Hierarchy buttons.
Initially the table has 3 additional columns but by clicking on the Settings button the number of columns can be changed.

Value-Chain Model
Within the Hierarchy column, only Value Added Chain Start and Value Added Chain objects can be added, which can be moved in the hierarchy using the Move up / down in Hierarchy buttons.
The Value Added Chain Start is an object that can only be found at the root of the hierarchy (in the first row), while the other rows contain Value Added Chain objects.
