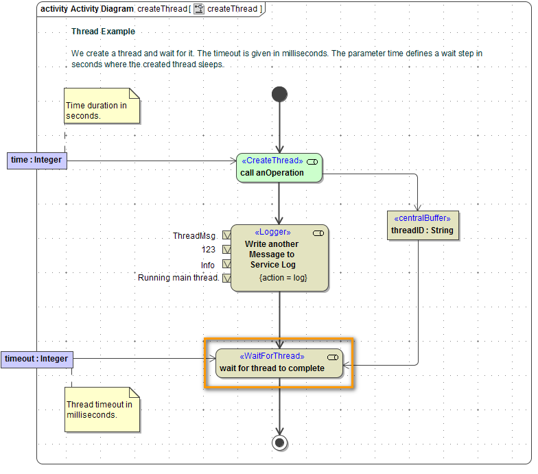
Wait for a Thread (deprecated)
In some cases it will be necessary to wait until the execution of another activity has ended. If you want to wait for another thread, use the <<WaitForThread>> action deprecated.

You can use the Action Wizard to add a <<WaitForThread>> action. Add an empty action node and select Action Wizard from the context menu.
![]() | Specify the name of the action and select stereotype WaitForThread from the list of stereotypes. |
![]() | The mandatory input parameter threadID has already been added. Now, add the necessary parameter to specify the period of time to wait:
|
![]() | Click Finish. |
Parameters
| Name | Type | Direction | Mandatory | Description | Allowed Values |
|---|---|---|---|---|---|
| threadID | String | in | The distinct ID of the thread. | any string | |
| timeout | Integer | in | Specify a period of time in milliseconds defining the thread timeout. | any integer |


