Server Side Pagination
The table widget allows - next to the standard client side pagination - also for server side pagination. When to use which version depends on the system design. But in generally, server side processing is ideal if:
- large amounts of data are handled
- faster initial page load is required
- the service should be resilient to concurrent changes
To enable server side pagination, you need to setup the frontend / UI part and the server side processing. The latter is not part of this UI documentation but a working example will give some insight on what is needed. The frontend part consists of configuring the table widget and binding as well as extending the service call's parameters.
Configuring the Table Widget
The Widget is configured on the <<UITableBinding>> dependency.

Within the tagged value section of the Specification Window, enable the tagged value Server Side Processing.

So far, this is all that has to be done in the widget configuration area.
Extending the Table Data Service
To be able to process data page sets on the server using e.g. SQL queries, additional information of the current table widget page set needs to be added to the request. For the model this means adding an additional class to the request and response class used by the service. These additional classes are TableFilterRequest and TableFilterResponse, both a standard class within the Base Components repository.

The data service call request and response classes need to be extended using a generalization so that the table filter classes attributes get inherited as the following figure shows:
TableFilter Classes
The following tables give details on how to use the attributes of the TableFilter classes.
TableFilterRequest Class
| Attribute name | Description | Values | |
|---|---|---|---|
| displayLength | Contains the number of records to display. | ||
| displayStart | Contains the index number of the first record to display. | ||
| isRegex | Specify whether the search field contains a regular expression. | true | Search field is a regular expression. |
| false | Search field contains a search term only. | ||
| search | Contains the global search field data. This attribute can be used as a search criteria within a SQL where clause. | ||
| sortColumn[0..*] | Contains an array of column numbers to be sorted after.
| ||
| sortColumn[0..*] | Contains an array of sort orders corresponding to the sortColumn array. | asc | Sort ascending. |
| desc | Sort descending. | ||
TableFilterResponse Class
| Attribute name | Description |
|---|---|
| totalRecords | Contains the total number of records, before filtering (i.e. the total number of records in the table). |
| totalDisplayRecords | Contains the total number of records after the filtering has been applied (not just the number of records being returned in this result set). |
The Usage of Filter Classes
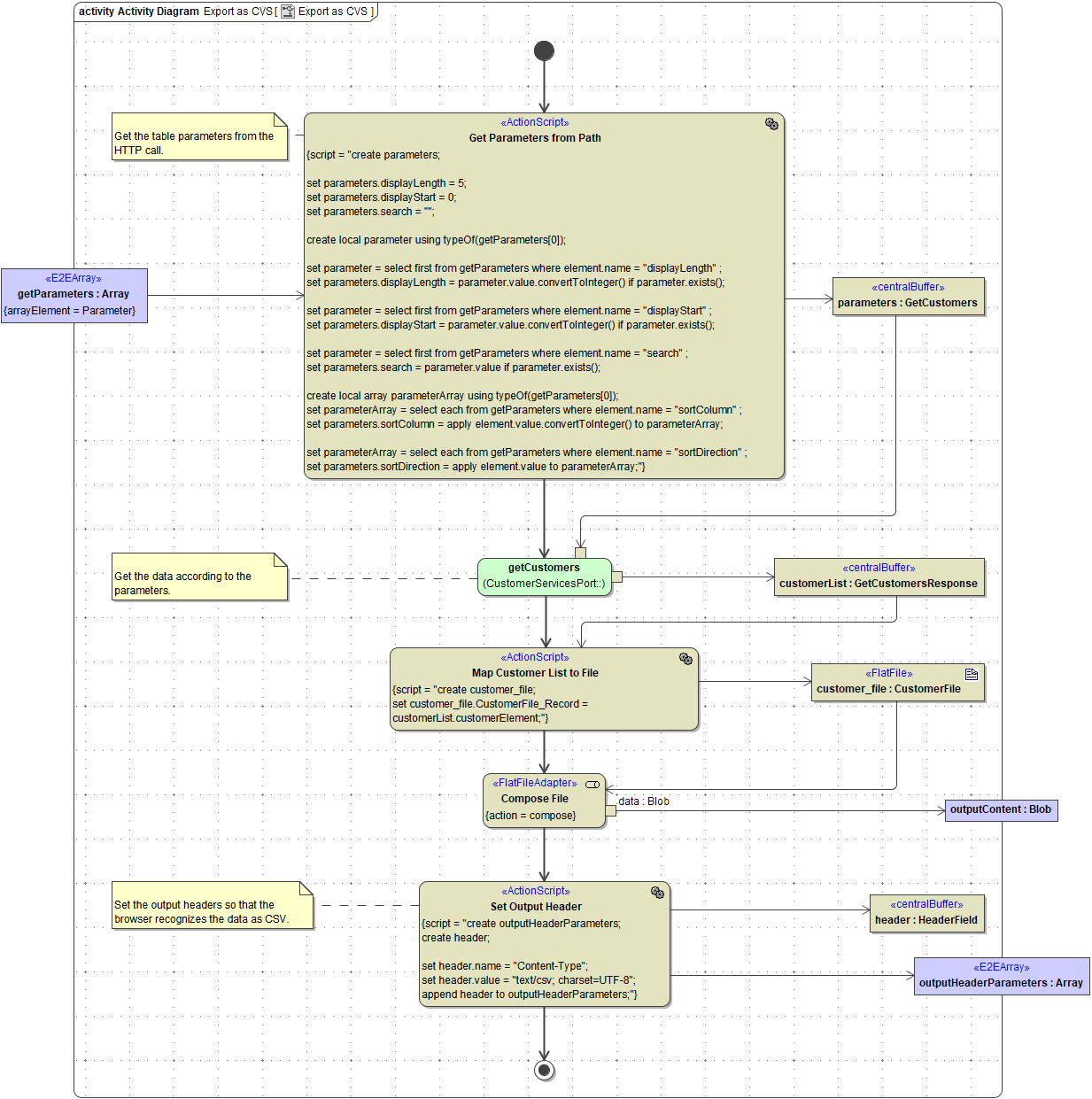
As described previously, the TableFilter classes hold information which is essential for the server side processing. The following activity diagram is an example on how to use the attributes to retrieve and send back the correct paging data.

The activity above shows how the parameters of the TableFilter classes are used to query a database and receiving the data which the widget dictates to retrieve. In the example, the query is build dynamically to respect the search and order parameters.
| Action | Description |
|---|---|
| Build SQL Query | This is where the SQL statement is build. For the pagination, it is important to identify the position of the current and next data set (page) to retrieve. In the SQL statement, we use the LIMIT getCustomers.displayStart.convertToString(), getCustomers.displayLength.getCustomers.displayStart.convertToString() As it is possible to define a search key, the |
| Read Customer DB with Pagination | This is where the SQLite database is queried. The result will be a data set which corresponds to the page size of the table widget. The result of the query will be the array of customers. |
| Count All Customers in DB | The output getCustomerResponse needs to know the totalRecords that the entire database table holds. The result of the SQLite query gives back the count value. |
| Create Response | As a last step the the response gets populated with the data needed for the table widget to display the data set (page). The actual data (customers) is assigned to the customerElement of the response. This data will be displayed in the widget as it is defined by the tables binding. The totalDisplayRecords holds the count of the actual data set result and is needed for the widget to do calculations for further paging requests as well as the third parameter totalRecords. |
The example handles the paging using a SQLite database, and shows how the logic should be used in general. Other systems will allow similar handling of paging mechanisms or even need some more complex logic.
Explicit Pagination Callback Service
By default, the last service providing the table data will also be called when paginating through the table. This is feasible for simple cases - however, often it makes more sense to explicitly define a service to be called for pagination events.
In the following example the service getCustomers is called to initially build the table, but for pagination events the service paginationCallback is invoked. Both services must follow the same implementation rules as described above. The only difference is that the pagination service is called by a <<UITransition>> triggered by an paginate event. In contrast to other UI transitions it must start and end at the same state. Additionally, calling scripts or defining timeouts is not allowed on such a transition.
Download the Filtered Data
To provide a link to download not only the table page but the filtered table data, you need to define a drawCallback that contains JavaScript to calculate the download link. Every time the table is drawn anew (e.g. due to filter changes) the download link will be updated.
The callback resides in the UI navigation:
Add a script like
var settings = $(table).dataTable().fnSettings();
var query = "?displayStart=" + settings._iDisplayStart + "&displayLength=" + settings._iDisplayLength;
query += "&search=" + settings.oPreviousSearch.sSearch;
for(var i = 0; i < settings.aaSorting.length; i++){
query += "&sortColumn=" + settings.aaSorting[i][0];
query += "&sortDirection=" + settings.aaSorting[i][1];
}
$("#ID::linkExport").attr("href", "../../data/download/customer_list.csv" + query);
that builds the download link and adds the table parameters.
The link points to an operations that allows to download the displayed data:
The download operation reads the table parameters from the HTTP parameters and calls the getCustomers operation accordingly:
After having read the data, the file is composed and returned.
Related Pages:
