Get Array Element Operator [ ]
| Syntax |
NONE
| |
|---|---|---|
| Semantics | The operator [i] returns the i-th element of the array. The first element has the position 0. anIndex can be a static integer literal, an object of type Integer, or an E2E Action Language operation or expression returning an integer. | |
| Substitutables | anArray | Can be any variable or object attribute having the type Array. |
anIndex | Can be any expression that evaluates to an integer. | |
|
It is not possible to use class operations as index function – only built-in E2E Action Language operations are allowed. | ||
| Examples |
NONE
| |
Consider the example being displayed below. InputContainer is an object that contains an array of type String. This array is named myList and can have zero to n elements. You can select a specific element of an array by using its index. The indices start at 0. To get a reference of the first myList item, the following statement is used:
set arrayElement1 = inputContainer.myList[0];
In an activity diagram, this looks like shown below.
Figure: Using the[ ]-Operator: A Simple Example

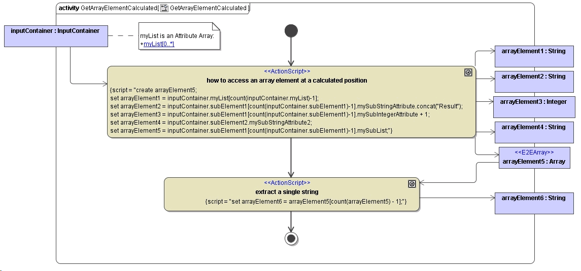
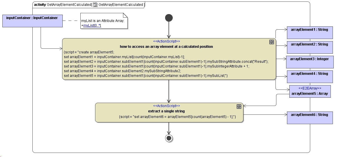
The index number can be a static integer literal, an object of type Integer or an E2E Action Language operation or expression returning an integer. The following activity diagram illustrates some of the more complicated cases:
Figure: Using the[ ]-Operator: A Complex Example

