MIME Adapter
MIME (Multi-Purpose Internet Mail Extensions) is an extension of the original Internet e-mail protocol. Using MIME, users can exchange different kinds of data files on the Internet: audio, video, images, application programs, and other kinds, as well as the ASCII text handled in the original protocol, the Simple Mail Transfer Protocol (SMTP).
Although MIME was designed mainly for SMTP, its use today has grown beyond describing the content of email and now often includes descriptions of content type in general. In E2E Bridge context, you can use MIME with SMTP and SOAP.
With the E2E MIME Adapter, you can
- convert a MIME message (header and content) to a multipart structure (decode)
- convert a MIME multipart structure to a MIME message (header and content) (encode).
The MIME Part Structure
The content of a MIME part that is provided as input in a SOAP request is base64 binary encoded.The class MIMEPart has an attribute content of base type Blob that stores base64 binary encoded values. If text is used as input for an attachment, the text string needs to be transformed to a blob first, before storing it in a MIMEPart object.
The MIMEPart class specifies another attribute contentType, whose default value is text/plain. If it applies to the content type, the contentCharset may be defined (default value ISO-8859-1).
Attribute contentName specifies the name of the attachment, e.g. test.txt.
MIME messages can have a hierarchical structure, which can be implemented by assigning an array of MIMEParts to the class attribute complexContent. Each MIMEPart can have zero or many complexContents.
Figure: MIME Part Structure

Decoding of MIME Messages
To use the decoding functionality of the E2E MIME Converter:
- Draw an action and stereotype it as <<MIMEConverter>>.
- Open the specification dialog of the action and select decode as the value of the tag action.
Figure: Specifying the Tagged Value Decode

In case of decoding, the E2E MIMEConverter takes two input parameters: headerParameters and content. The first one is an array of header objects of the complex type MIMEHeaderField. The second parameter stores the real message content, i.e. the text part of an email as well as the attachments.
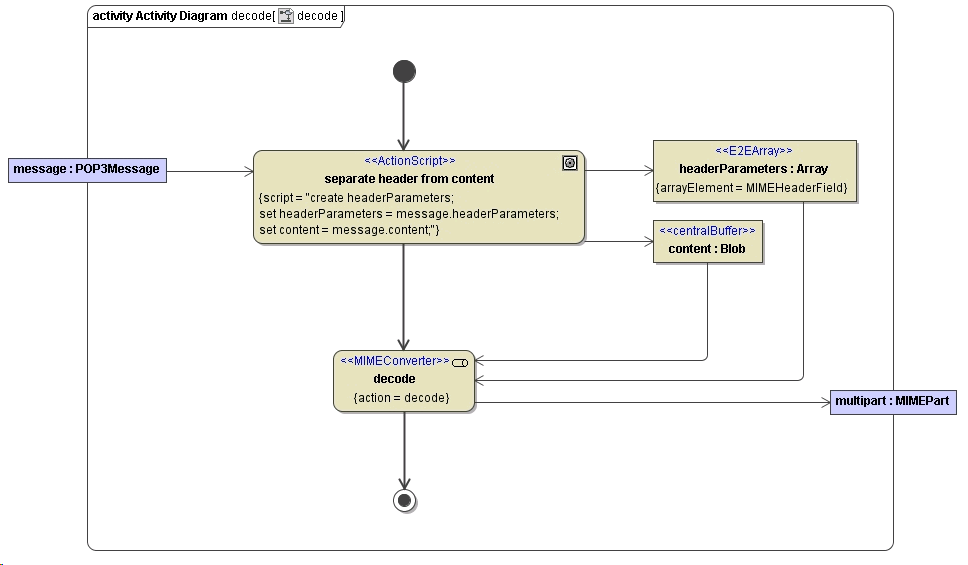
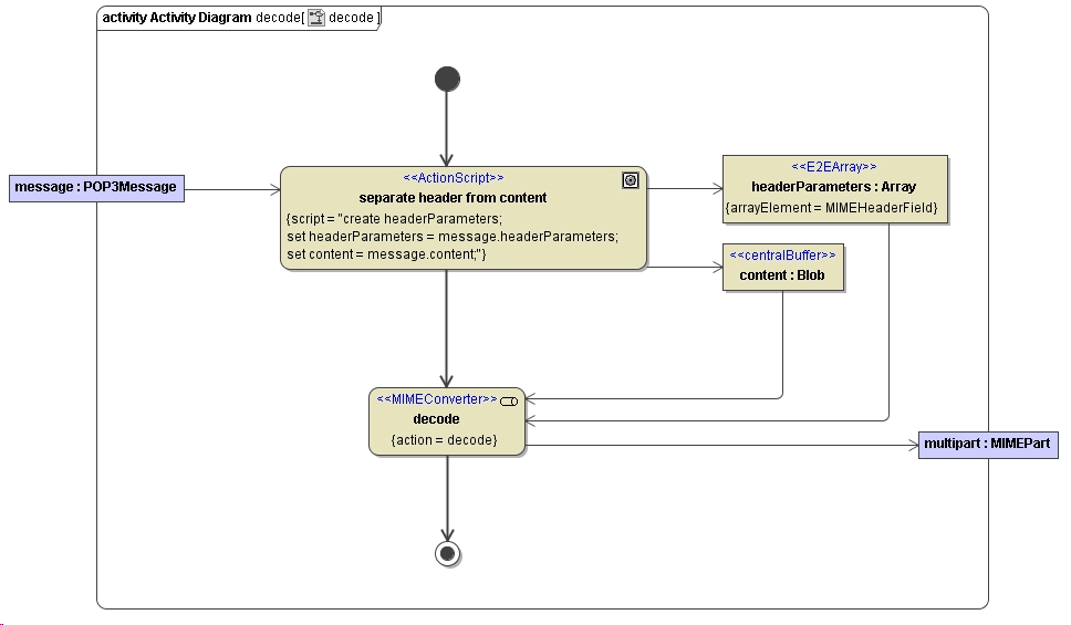
Figure: Decoding Example – A Received POP3 Message

The purpose of the decode action of the MIME converter is to separate the Blob into parts. The parts are encapsulated in output parameter multipart, that is of the type MIMEPart (as to the class structure refer to the figure above ).
Encoding of MIME Messages
To use the encoding functionality of the E2E MIME Converter:
- Draw an action and stereotype it as <<MIMEConverter>>.
- Open the specification dialog of the action and select encode as the value of the tag action.
Figure: Specifying the Tagged Value Encode

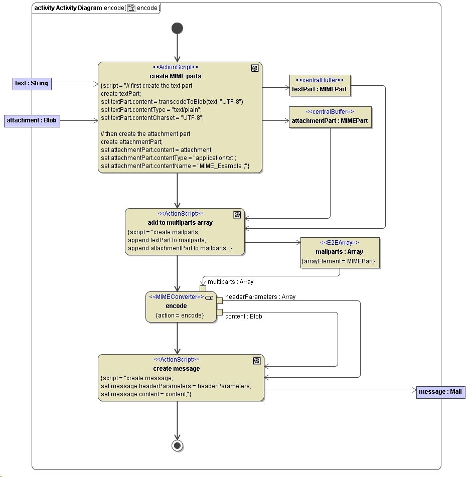
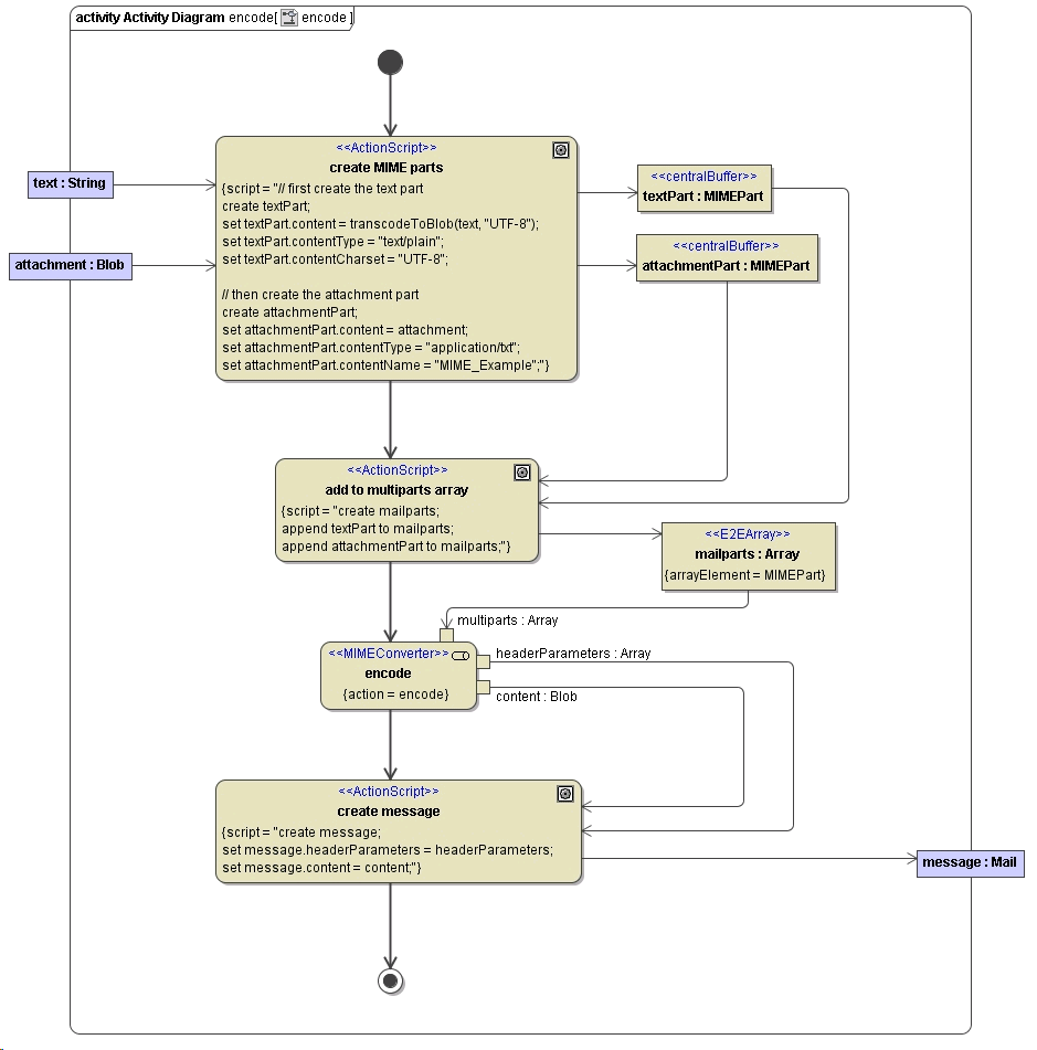
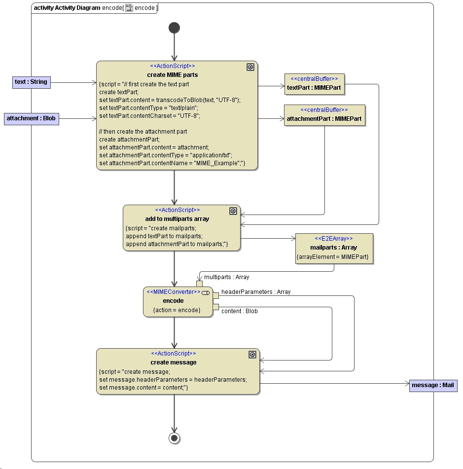
In the encoding case, the MIME converter takes an array of MIMEPart object as a single input parameter. The name of the input parameter must be multipart/multiparts. The figure below illustrates how the MIME parts can be created and stored in a single object of type Array. Generally, each MIME part represents part of a message (e.g. one MIMEPart object stores the plain text of an email message, another the attachment). The content of a MIMEPart object is always stored as a Blob.
The MIME converter provides two output parameters: headerParameters and content. The first is an array of MIMEHeaderField objects, the latter is a Blob containing all the MIME parts.
Figure: Encoding Example – A Content for Mailing

The header parameters and the content can be stored in any object (e.g. message) and then passed on to an activity for e.g. sending it over SMTP (for details about how to use the E2E SMTP Adapter refer to SMTP Adapter).
Related Pages:
Related Documentation:
