Spreadsheet Adapter
With the Spreadsheet adapter you can access Excel documents via their workbook-sheet-row-cell structure and create CSV files out of Excel documents.
The Spreadsheet adapter uses the HSSF and XSSF component of Apache POI.
Data Model of the Spreadsheet Adapter
The adapter provides a data model (Workbook, Sheet, Row, Cell) representing the Excel document. This data model is created by calling one of the various createWorkbook operations.
Figure: Data Model of the Spreadsheet Adapter

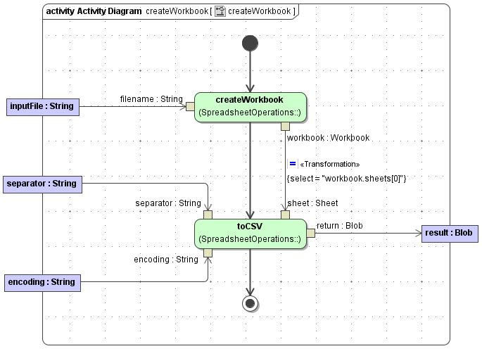
Creating a Workbook
Figure: Activity for Creating a Workbook

createWorkbook( filename : String ) : Workbook
returns a Workbook object (empty cells/rows are omitted)
| Parameter | Direction | Description |
|---|---|---|
| filename | in | The filename of the Excel document. |
| workbook | return | The Workbook object representing the Excel document. |
createWorkbook( filename : String, omitEmptyCells : Boolean ) : Workbook
returns a Workbook object
| Parameter | Direction | Description |
|---|---|---|
| filename | in | The filename of the Excel document. |
| omitEmptyCells | in | If true, empty cells/row will be omitted from the returned Workbook object. |
| workbook | return | The Workbook object representing the Excel document. |
createWorkbook( input : Blob ) : Workbook
returns a Workbook object (empty cells/rows are omitted)
| Parameter | Direction | Description |
|---|---|---|
| input | in | The blob holding the Excel document. |
| workbook | return | The Workbook object representing the Excel document. |
createWorkbook( input : Blob, omitEmptyCells : Boolean ) : Workbook
returns a Workbook object
| Parameter | Direction | Description |
|---|---|---|
| input | in | The blob holding the Excel document. |
| omitEmptyCells | in | If true, empty cells/row will be omitted from the returned Workbook object. |
| workbook | return | The Workbook object representing the Excel document. |
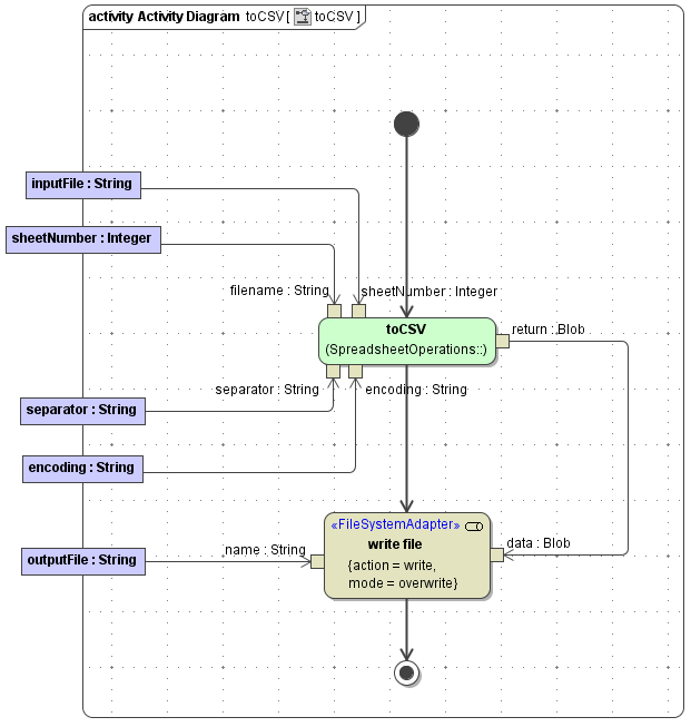
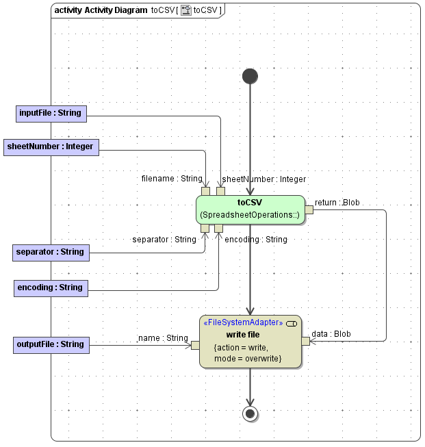
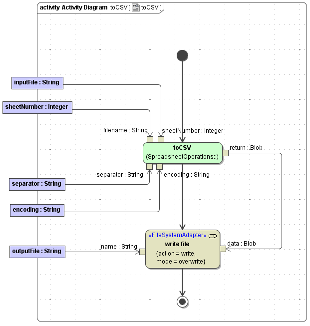
Generating CVS out of Excel Documents
The adapter provides various toCVS operations to generate CVS documents out of Excel documents.
Figure: Acticity for Generating a CVS Document
toCSV( filename : String, sheetNumber : Integer, separator : String, encoding : String ) : Blob
| Parameter | Direction | Description |
|---|---|---|
| filename | in | The filename of the Excel document. |
| sheetNumber | in | The number of the worksheet to be converted. |
| separator | in | The separator character to be used in the CSV document(s). |
| encoding | in | The encoding (e.g. "utf-8") of the CSV data. |
| return | return | A blob holding the CSV data. |
There are variants of this operation where sheetNumber (default: 0), separator (default: ,) or encoding don't have to be set.
toCSV( workbook : Workbook, sheetNumber : Integer, separator : String, encoding : String ) : Blob
| Parameter | Direction | Description |
|---|---|---|
| workbook | in | The Excel workbook to be converted. |
| sheetNumber | in | The number of the worksheet to be converted. |
| separator | in | The separator character to be used in the CSV document(s). |
| encoding | in | The encoding (e.g. "utf-8") of the CSV data. |
| return | return | A blob holding the CSV data. |
There are variants of this operation where sheetNumber (default: 0), separator (default: ,) or encoding don't have to be set.
toCSV( sheet : Sheet, separator : String, encoding : String) : Blob
| Parameter | Direction | Description |
|---|---|---|
| sheet | in | The Excel worksheet to be converted. |
| separator | in | The separator character to be used in the CSV document(s). |
| encoding | in | The encoding (e.g. "utf-8") of the CSV data. |
| return | return | A blob holding the CSV data. |
There are variants of this operation where separator (default: ,) or encoding does not have to be set.
Extract the javadoc folder from spreadsheetadapter.jar to get additional information on the Java methods wrapped by this adapter.
