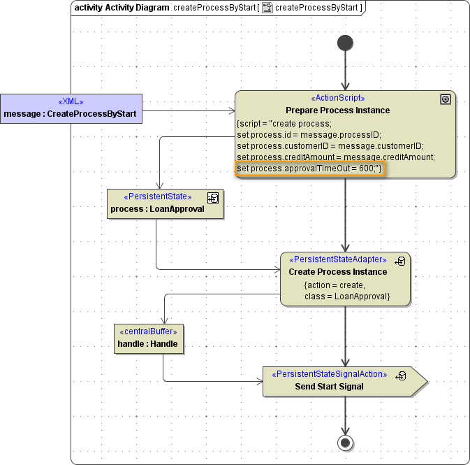
Realizing the Duration Timer
In the state machine, the duration timer event is represented by a relative time event.

Duration time should be set in the process instance at creation time in the corresponding generated attribute of the persistent state class.

Time is specified in seconds.
