Breadcrumbs

Analyzing Process-specifc Values from Integration Services

You can evaluate process information in Process Mining, for example in order to identify problems in a process. A pre-requisite for the evaluation is that the required process information is logged and transferred to Process Mining (refer to Collecting Logs in the Administration Guide for details).   

By default the following data is logged:

  • Current Step

  • End Date

  • End Event

  • Host

  • Last Update

  • Process ID

  • Process Count

  • Process Duration

  • Process Name

  • Step

  • Step Duration

  • Start Date

  • Start Event

How to Log Process-specific Values for Usage in Process Mining

If you wish to expand the analysis with additional information on a process instance, you can widen the xUML service and log the values of customer-specific fields (also referred to as custom fields or custom values).

Each Builder model has a process tracing repository that can be used for this purpose:

process_tracing_repository.png
Process Tracing Repository in the Containment Tree of MagicDraw

The process class contains three value operations which can be used to log additional values from StringFloat and DateTime fields.

Process Mining tracing can also be used for SOAP services not based on a business process. Please use the following operations in the order shown below to do this:

  • Start
    Use Start at the beginning of a SOAP operation.

  • Value
    Use Value as often as necessary.

  • End
    Place End at the end of the SOAP operation.

With this approach, you can use Process Mining to analyze the values logged by the SOAP service

Example

⬇️

Example File (Builder project Advanced Modeling\BPMN):

<your example path>\AdvancedModeling\BPMN\uml\BPMNLoanApprovalServices.xml

The LoanApproval example implements a very simple credit authorization process. Refer to A Simple Business Process in the xUML Services Reference Guide for further information on this example process.

In the Loan Approval process, additional custom fields are logged alongside the standard data:  

  • Customer ID

  • Credit Amount

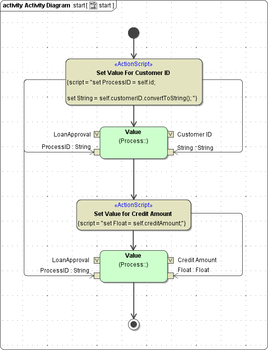
process_tracing_log_additional_values.png
Logging Additional Values for Process Mining

The three value operations each contain four parameters:

Group

Parameter Name

Type

Description

Process

ProcessName

String

Contains the name of the BPMN process.
This value corresponds to the name of the Persistent State Class and must be set manually (for example LoanApproval).

ProcessID

String

Contains the Process ID.
The Process ID can be taken from the object.

Value

Key

String

Contains the name of the custom field (for example credit amount).

This name appears in Process Mining:

  • when saving an analysis during the axis allocation step.

  • as a possible column in the instance table.

String
Float
DateTime

String
Float
DateTime

Contains the value to be logged.
This value is shown in the Key column in the instance list. The choice of Value operation is dependent on the value to be logged. Use the appropriate operation and apply the necessary parameters (StringFloat or DateTime).

Insert the logging of custom values only after logging the process start otherwise the additional logs cannot be assigned to the process.

If you want to create analyses for a service in process mining, you must first activate the log collection for this service. This is done in the process mining administration. Refer to Collecting Logs in the Administration Guide for details.

In Process Mining, custom values are displayed in bold. When creating an analysis, custom values are available as selectable instance attributes for axis allocation:

e2e_custom_values.png

You can also select custom values as possible column configurations. Use option Select Columns in the right hand sidebar to open the list of available values:

e2e_custom_values_selection.png
📗