Adding a Start/Stop Test

To add a Start/Stop test select Start Bridge Service or Stop Bridge Service from the list of tests actions (see Creating Additional Tests).

Specify the Preferences of the Test Action

Specify the preferences of the test action. The preferences on the General and Compare tabs are adjusted accordingly. For more information on the test preferences refer to Modifying the Test Preferences.

create_start_test.png
create_stop_test.png

Field

Description

Service Type

Select a service type from the list. You can start and stop

  • xUML services

  • Java services

  • Node.js services

Service

Specify the name of the Bridge service you want to start or stop.

Name

Specify the name of the test. As a default, "Start <name of the service>" is suggested.

Host

Specify the host, the service has been deployed to.

Port

Specify the port of the Bridge.

Username / Password

Specify a valid username and password to access the Bridge.

Timeout

Only for Stop tests: Specify a timeout in seconds for this test action.
Default: none (-1), which means no divergent timeout applied. The standard timeout of the Bridge will be applied (which is 10s).

Specifying a timeout can be helpful for stopping services that rely on backend systems. This may make stopping such a service take longer than usual.

preferences_of_start_service_action.png
preferences_of_stop_service_action.png

In the test case preferences you can additionally change the Bridge node the test will be run against and path the start/stop log will be written to.

Field

Description

Nodename

Specify the name of the node instance the service has been deployed to.

Logfile

Specify name and path of the start log the Bridge will write on starting the service. This logfile will be compared to a reference log.

Prepare the Reference Data

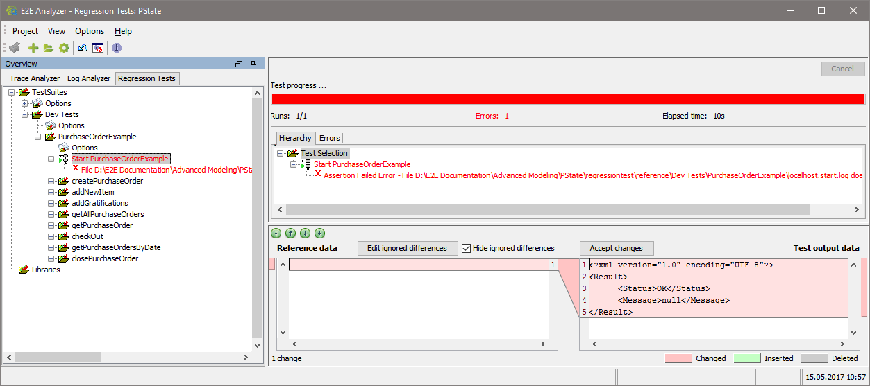
As this test has never been run before, there is no reference data to compare the test result to  - e.g. the start or stop log in the screenshot below (the same applies to all other kinds of tests). So running this test will always give an error.

start_service_first_run_2.png

As this test has never been run before, there is no reference data to compare the test result to  - e.g. the start or stop log in the screenshot below (the same applies to all other kinds of tests). So running this test will always give an error.

In the Compare Tool at the bottom of the Content pane you can see the reference data (blank) and the test output data (e.g. start log from the Bridge). Look at the test output data and on the Bridge. If the service started alright and the start log reads <Status>OK</Status>, click Accept changes.
This will result in the actual test output data being taken as reference data.

test_output_taken_as_reference_2.png

Stop the service on the Bridge an re-run the test. It is green now.

📗