Breadcrumbs

Realizing the Duration Timer

In the state machine, the duration timer event is represented by a relative time event.

bpmn_duration_timer_event.png

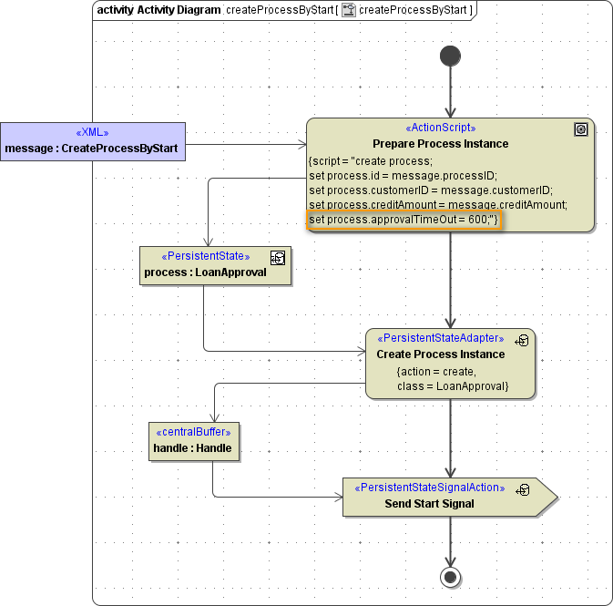
Duration time should be set in the process instance at creation time in the corresponding generated attribute of the persistent state class.

bpmn_timer_duration_attribute.png

Time is specified in seconds.

bpmn_set_duration_timer.png