Skip to main content
Skip table of contents

Polymorphism

This chapter explains how to use polymorphism in the E2E Bridge. However, it is no substitute for a basic education about polymorphism as found in many textbooks of object-oriented programming.

The way polymorphism is implemented follows more the tradition of C++ and C# than Java or Ruby. The reason is efficiency and documentation. In our approach only operations that are overridable are really looked up at runtime and - maybe even more important – operations that are being overridden or override other operations must explicitly marked by stereotypes.

Abstract Operations

Example File (Builder project Basic Modeling/ClassOperation):

<your example path>\Basic Modeling\ClassOperation\uml\polymAbstractOperations.xml

We start with a simple example. Say, you have different order backend systems to be accessed. Before getting the order data, you must do some generic calculations. This might be represented in an activity diagram as follows:

Figure: Generic Activity

Let us further assume the operation getOrderData that fetches the desired in-formation is member of the class Order. However, you also know that the implementation of getOrderData depends on the accessed backend system. Therefore, we specify that the getOrderData operation of class Order is abstract (indicated by an italic font in Figure below).

Figure: Declaring Abstract Operations

This means, only its interface is defined. Additionally, we specify sub-classes of Order: PhoneOrder and MailOrder. They may represent systems containing orders that arrived by phone respectively by mail. In our example, we want to get the same order data independent of the backend system. Thus, these classes contain an operation having the same interface (means same operation name and parameter types) as the abstract getOrderData operation. The stereotype <<E2EOverride>> indicates that these operations override the behavior of a base class operation, namely the getOrderData operation of the class Order.

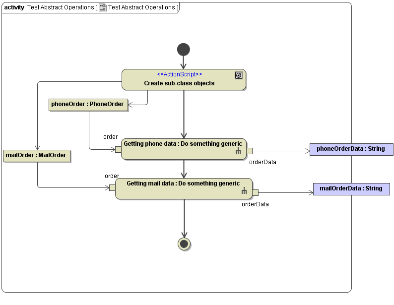
What is the meaning of all this? Assume you call the activity diagram defined in Figure Generic_Activity using first a MailOrder object and then a PhoneOrder object as input:

Figure: Calling the Overriden Operations

When executing the action Getting phone data the input object phoneOrder will bring its own implementation of getOrderData. This means, the operation being called in the activity Do something generic is the operation implemented in the PhoneOrder class.
Overriding abstract operations is actually mandatory. The reason is that abstract operations do not have an implementation by their own. If an abstract operation is not overridden by a sub-class the compiler will report an error.

Note, if a class contains abstract operations it is not possible to create them since we would then get an object having an undefined behavior.

Static Binding

Assume, you want to call the getOrderData operation of class Order independent whether the runtime object is of type Order, MailOrder or PhoneOrder.
In the E2E Bridge context, this is called static binding. It can be achieved by creating an operation call action and assigning this action the stereotype <<StaticBinding>>:

Figure: Defining static binding

When finding this stereotype, the compiler will bind the operation call to the chosen operation at compile time.

Frequent Errors

Most frequent errors are forgetting to set the correct stereotypes or declaring overridable operations static. The following diagram shows some of these errors:

Figure: Most Frequent Errors

Interfaces

Example File (Builder project Basic Modeling/ClassOperation):

<your example path>\Basic Modeling\ClassOperation\uml\polymInterfaceOperations.xml

Related to polymorphism are interfaces. For example, if you want just define the set of operations an object must provide, it would be possible to define a class containing abstract operations only. All classes deriving from this base class must then implement these abstract operations. However, there is a more elegant way of achieving the same by using interfaces. In this case, the classes realize the interface:

Figure: Using UML interfaces to Specify Class Operations

The main difference to using a set of abstract operations is that a class can realize more than one interface but it can inherit from just one ancestor class.

To draw an interface select Interface from the toolbar and specify it. Then, the implementation of this interface is defined by drawing an Interface Realization relationship between the class and the interface (see right figure).

Calling an interface operation is done exactly the same way as calling a class operation. The only difference is that the target classifier of the operation action is an interface instead of a class:

Figure: Calling an interface operation

When invoking the flow above, any object realizing the Order interface will be accepted as order object.

JavaScript errors detected

Please note, these errors can depend on your browser setup.

If this problem persists, please contact our support.