Breadcrumbs

Setting Form Elements Dynamically

Elements can have default values and/or options to select from. These can be specified in the Attributes panel as described on the documentation pages of the respective form element (see Prepopulation for each supported form element).
There may be cases, however, where values of form elements need to be set dynamically at service runtime. Doing this is possible for all form elements.

Select Field Example

The following example shows how to set options to a select field.

⬇️

UseLib_CustomerData_Example

Click here to download a simple example model that uses the CustomerAddress_Lib library.

Building the Data Model Structure for a Select Field

The mentioned UseLib_CustomerAddress_Example contains the following form Form_SelectCustomer:

sample_form.png

To be able to set a list of values to a select field, you need to build a certain structure in your data model in the Implementation folder. This structure is based on PAS data types that are provided with the Base Types.
Wanting to prepopulate the customer select field select_Customer with custom data dynamically, you need to prepare the the following structure in your data model:

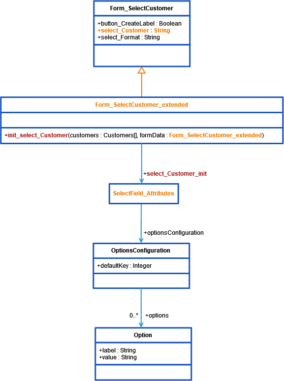
class_diagram_set_select_field_options.png

Elements marked in orange need to be created, elements marked in red must have a name that conforms to certain rules.

In the example service, a select field select_Customer on form SelectCustomer is populated from an array of customers.
For creating the needed structure, proceed described below.

In your Implementation folder, create a class that defines the attributes of a select field. In the example that would be SelectField_Attributes.
Add a property of type Base Types.PAS Form Elements.pas.form.elements.select.OptionConfiguration to this class. This property will contain the options.

class_select_field_options.png

Create an extended class that derives from your form class.
In the example, that would be Form_SelectCustomer_extended which derives from Form_SelectCustomer.

class_form_extended.png

This new form class must extend the form class by two elements having specific names:

  • a property called <name of the select field>_init
    This property must be of the type you created earlier, the type that defines the attributes of a select field (e.g. property select_Customer_init of type SelectField_Attributes).

  • an static operation called init_<name of the select field>
    This operation must have exactly one output parameter having the type of the owning class. An example for that is operation init_select_Customer , having the output parameter formData of type Form_SelectCustomer_extended .

You can add as many input parameters to this operations as you need for setting the field options. The example operation has one input array of type Customer that contains the customer data that should be used to prepopulate the customer select field.

class_form_extended_details.png

Setting the Options for a Select Field

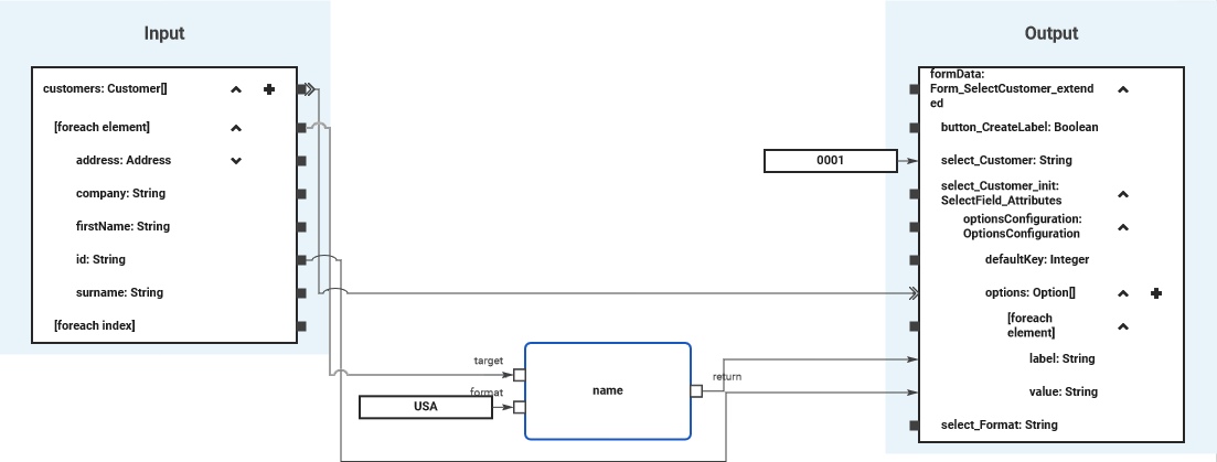
To actually set the options, you need to implement the init_... operation. The example operation init_select_Customer is implemented with a mapping diagram.

init_implementation.png

Using a foreach loop, values from the customers array are set to the options array of the select field. You can use the select field itself (select_Customer) to initialize the default selection of the select field.

⬇️

UseLib_CustomerData_Example

Click here to download a simple example model that uses the CustomerAddress_Lib library.

⬇️

Form_InitialDataLoading_Checkbox_Example

Click here to download a simple example model that shows how you can initialize checkbox elements dynamically in a form.

Available Properties for Dynamic Access

Every form element has a set of default and additional properties that you can initialize dynamically in your execution. Find below a list of all element properties that can be set dynamically.

Property

Type

Available for

Possible Values

Example

Label
(label)

String

  • all form elements

any string


Placeholder
(placeholder)

String

any string


Read-only
(readonly)

Boolean

  • all interactive elements

true

Element is read-only.


false

Element is not read-only (default).


Mandatory
(mandatory)

Boolean

  • all form elements

true

Element is mandatory.


false

Element is not mandatory (default).


CSS Class
(cssClass)

String

  • all form elements

a valid CSS class from your associated CSS file


Regular Expression
(regex)

String

Text Box

a valid regular expression


Image Element

Horizontal Alignment
(horizontalAlign)

Integer

Image (Form)

0

Align the image to the left (default).


1

Align the image to the horizontal center.


2

Align the image to the right.


Description
(description)

String

Image (Form)

any string


Caption
(caption)

String

Image (Form)

any string


Target URL
(targetUrl)

String

Image (Form)

a valid URL


Image
(source)

String

Image (Form)

a valid URL


Select Field / Radio Button Group / Checkbox

Options
(optionsConfiguration)

OptionConfiguration

an array of label/value pairs

⬇️

UseLib_CustomerData_Example

Click here to download a simple example model that uses the CustomerAddress_Lib library.

⬇️

Form_InitialDataLoading_Checkbox_Example

Click here to download a simple example model that shows how you can initialize checkbox elements dynamically in a form.

Layout Orientation
(orientation)

Integer

0

Distribute the radio buttons horizontally.

1

Distribute the radio buttons vertically.

Label Position
(labelPosition)

String

Checkbox

before

Display the label before the checkbox.

after

Display the label after the checkbox (default).

File Upload Element

Allowed File Types
(allowedFileTypes)

String

File Upload

an array of values


Allowed Mime Types
(allowedMimeTypes)

String

File Upload

an array of values


Max File Size
(maxFileSizeMB)

Float

File Upload

any float value


Upload Type
(uploadType)

String

File Upload

Single

Only single file upload (default).


Multiple

Allow multi-file upload.


profileName

String

File Upload

a valid Designer namespace


Date Picker

dateFormat

String

Date Picker

one of

  • DD.MM.YYYY (default)

  • MM.DD.YYYY

  • YYYY.MM.DD


UseCurrentDate
(useCurrentDate)

Boolean

Date Picker

true

Display the current date.


false

Provide a date picker to select a date (default).


Data Table

items

Array of data table item

Data Table

an array of valid table item objects


columnModel

Column Model

Data Table

a valid column configuration object


Rows per Pages
(rowsPerPage)

String

Data Table

a valid count of rows per page


Remove Row
(actionRemoveRow)

Boolean

Data Table

true

Removing table rows is allowed.


false

Removing table rows is not allowed (default).


Add Row
(actionAddRow)

Boolean

Data Table

true

Adding new tables rows is allowed.


false

Adding new table rows is not allowed (default).


No Data Text
(noDataTxt)

String

Data Table

any string


preSelection

String

Data Table

name of a Boolean column key that should be selected from the table


selectable

Boolean

Data Table

true

Display a checkbox before each data row to be able to select rows.


false

Data rows are not selectable (default).


emptyCell

String

Data Table

any string


Property Types

Column Model

Property

Type

Description

Allowed Values

name

String

Specify a column name.

a string that conforms with the element naming rules

emptyCell

String

Specify a text for empty cells.

any string

label

String

Specify a column label.

any string

cssClass

String

Specify a CSS class that contains styling information for the column.

a valid CSS class

hidden

Boolean

Define the visibilty of the column.

true

Column is visible.

false

Column is hidden (default).

editable

Boolean

Specify whether the colum should be editable.

true

Column is editable.

false

Column is read-only (default).

filterable

Boolean

Specify wheter the column should be filterable.

true

Column is filterable (default).

false

Column is not filterable.

resize

Boolean

Specify wheter the column should be resizable.

true

The width of the column is sizable.

false

The column has a fixed calculated width.

sorting

String

Define the sorting direction of the column contents if sorting is allowed (see disableSort below).

no value

Do not sort the table contents by this column (default).

ascending

Sort table contents by this column ascending.

descending

Sort table contents by this column descending.

disableSort

Boolean

Disable sorting for this column. The sorting direction can be defined with sorting (see above).

true

Column is not sortable (default).

false

Table contents can be sorted by column contents.

Related Pages: