Breadcrumbs

Mapping Element Attributes

All elements on the mapping diagram pane have attributes that describe their behavior in the service. In the Attributes panel, you can see the attributes of a selected element. If you use the panel preset, the attributes panel is displayed in the lower left corner:

mapping_attributes_panel_default.png

To return to the panel preset, go to the user preferences and use button Reset Panels.

Refer to Customizing Editors and Panels for detailed information about panel management in general.

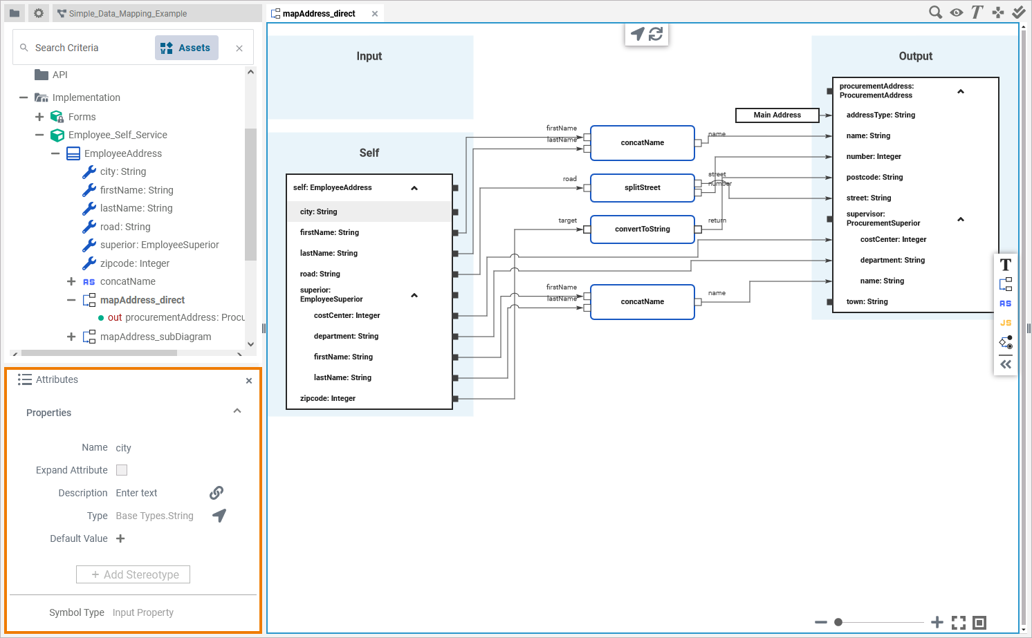
Click an element on the diagram pane to display its attributes in the Attributes panel:

attributes_panel.png

If you click on the diagram pane itself, the Attributes panel displays the attributes of the related operation from the Implementation model:

attributes_panel_operation.png

In the attributes panel, all attributes of the selected element are displayed. In the column Availability of the following table you can see for which elements the attributes are available:

Attribute Name

Description

Possible Values / Example

Availability

Name

If you click on an element on the diagram pane, the Name of that element is displayed here.

EmployeeAddress

  • Input Parameter

  • Input Property

  • Mapping Operation

  • Output Parameter

  • Output Property

  • Self Parameter

Type

If you click on an element on the diagram pane, the Type of that element is displayed here.

These can be basic types or user defined types. Users can define their own types in the Implementation folder or in a library.

Base Types.String

  • In Foreach Element

  • In Foreach Index

  • Input Array Item

  • Input Parameter

  • Input Property

  • Mapping Operation

  • Out Foreach Element

  • Output Array Item

  • Output Parameter

  • Output Property

  • Self Parameter

Array

Attribute Array shows whether the related element has multiplicity.

true

The variable has a multiplicity of 0..*.

  • Self Parameter

false

The variable has a multiplicity of 0..1 (default).

Array Item Selector

The attribute Array Item Selector shows the index of the associated array item.


  • Input Array Item

  • Output Array Item

Expand Attribute

If a selected mapping diagram element has further sub-elements (e.g. an input parameter with its input properties), these are expanded and displayed when the checkbox is selected.

true

Sub-elements of the element are expanded.

  • In Foreach Element

  • Input Array Item

  • Input Parameter

  • Input Property

  • Out Foreach Element

  • Output Array Item

  • Output Parameter

  • Output Property

  • Self Parameter

false

Sub-elements of the element are not expanded (default).

Description

If a description of the respective mapping diagram element has been entered, it will be displayed here.

Adapters

  • In Foreach Element

  • Input Array Item

  • Input Parameter

  • Input Property

  • Mapping Operation

  • Out Foreach Element

  • Output Array Item

  • Output Parameter

  • Output Property

  • Self Parameter

Is static

Non-static operations are related to a specific type. When added to the diagram pane, they provide a target pin in addition to the parameter pins. Here, the user must provide an object of the related type (self).

true

The operation is static.

  • Mapping Operation

false

The operation is not static (default).

Direction

This attribute shows the direction of the associated parameter (In or Out).

In

Input parameter

  • Input Parameter

  • Output Parameter

Out

Output parameter

Stereotype

Via button Add Stereotype, you can add a stereotype to a mapping operation.

By adding a stereotype, you can extend the attributes of a mapping operation with additional properties. You can use this to define an adapter operation here. For more information, refer to the related adapter pages.

Mapping Operation

Symbol Type

Attribute Symbol Type displays the graphical type of the current element symbol.

See column Availability.

  • In Foreach Element

  • In Foreach Index

  • Input Array Item

  • Input Parameter

  • Input Property

  • Mapping Operation

  • Out Foreach Element

  • Output Array Item

  • Output Parameter

  • Output Property

  • Self Parameter

In addition to the elements already mentioned, you can also use Literal elements in the mapping diagram:

literal.png

When a Literal is selected in the diagram, its associated attribute Literal Value is displayed in the Attributes panel:

literal_attributes.png

Simply click it, to edit the content:

edit_literal_value.png


Via button Add Stereotype, you can add a stereotype to a literal.

Related Pages: