Mapping Element Attributes
All elements on the mapping diagram pane have attributes that describe their behavior in the service. In the Attributes panel, you can see the attributes of a selected element. If you use the panel preset, the attributes panel is displayed in the lower left corner:

To return to the panel preset, go to the user preferences and use button Reset Panels.
Refer to Customizing Editors and Panels for detailed information about panel management in general.
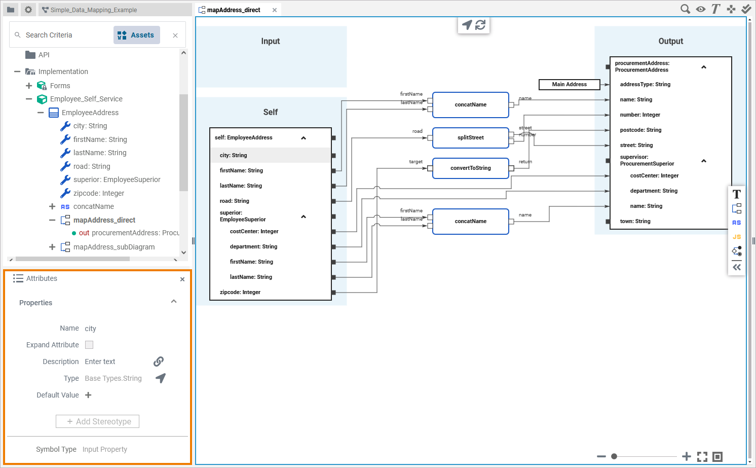
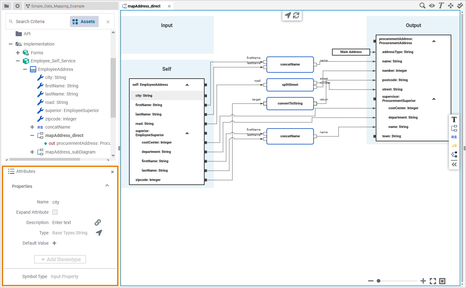
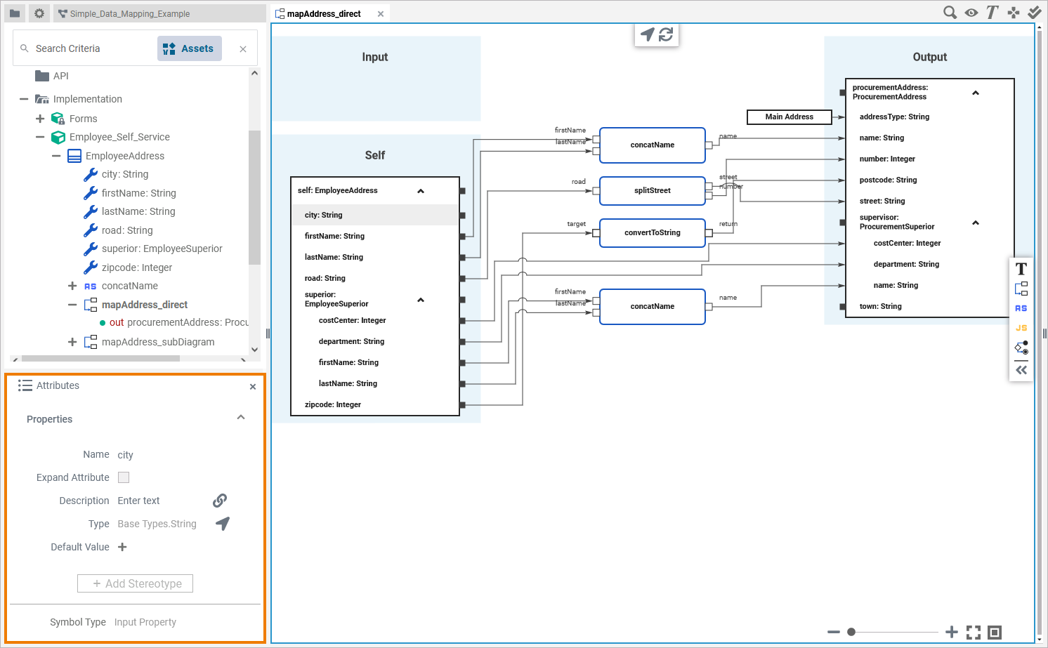
Click an element on the diagram pane to display its attributes in the Attributes panel:

If you click on the diagram pane itself, the Attributes panel displays the attributes of the related operation from the Implementation model:

In the attributes panel, all attributes of the selected element are displayed. In the column Availability of the following table you can see for which elements the attributes are available:
Attribute Name | Description | Possible Values / Example | Availability | ||||
|---|---|---|---|---|---|---|---|
Name | If you click on an element on the diagram pane, the Name of that element is displayed here. | EmployeeAddress |
| ||||
Type | If you click on an element on the diagram pane, the Type of that element is displayed here. These can be basic types or user defined types. Users can define their own types in the Implementation folder or in a library. | Base Types.String |
| ||||
Array | Attribute Array shows whether the related element has multiplicity. | true | The variable has a multiplicity of 0..*. |
| |||
false | The variable has a multiplicity of 0..1 (default). | ||||||
Array Item Selector | The attribute Array Item Selector shows the index of the associated array item. |
| |||||
Expand Attribute | If a selected mapping diagram element has further sub-elements (e.g. an input parameter with its input properties), these are expanded and displayed when the checkbox is selected. | true | Sub-elements of the element are expanded. |
| |||
false | Sub-elements of the element are not expanded (default). | ||||||
Description | If a description of the respective mapping diagram element has been entered, it will be displayed here. |
| |||||
Is static | Non-static operations are related to a specific type. When added to the diagram pane, they provide a target pin in addition to the parameter pins. Here, the user must provide an object of the related type (self). | true | The operation is static. |
| |||
false | The operation is not static (default). | ||||||
Direction | This attribute shows the direction of the associated parameter (In or Out). | In | Input parameter |
| |||
Out | Output parameter | ||||||
Stereotype | Via button Add Stereotype, you can add a stereotype to a mapping operation. By adding a stereotype, you can extend the attributes of a mapping operation with additional properties. You can use this to define an adapter operation here. For more information, refer to the related adapter pages. | Mapping Operation | |||||
Symbol Type | Attribute Symbol Type displays the graphical type of the current element symbol. | See column Availability. |
| ||||
In addition to the elements already mentioned, you can also use Literal elements in the mapping diagram:

For more details see Assigning a Literal Value to a Mapping Target.
When a Literal is selected in the diagram, its associated attribute Literal Value is displayed in the Attributes panel:

Simply click it, to edit the content:

Via button Add Stereotype, you can add a stereotype to a literal.
Related Pages: