Skip to main content
Skip table of contents

User Defined Errors

User defined errors are errors thrown by the modeler. The modeler uses the signal symbol to instruct the Bridge to raise an error.

Example File (Builder project Basic Modeling/ErrorHandling):

<your example path>\Basic Modeling\ErrorHandling\uml\throwError.xml

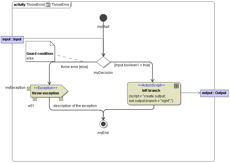
The following activity diagram illustrates a simple example.

Figure: User Defined Errors

The figures below show how to define the exception signal and the expression. Draw a "send Signal" symbol and open the Specification menu by selecting in the context menu or pressing "enter". The name can be any string (example: throw exception). Apply the Stereotype <<Exception>>.

Figure: Definition of throw exception Stereotype

The error message that is written to the SOAP output is defined by Value Pins. Enter three mandatory Value Pins "type", "code" and "description". The names must be "type", "code" and "description" and the value can be any string (see figure below).

Figure: Definition of throw exception Value Pins

In this example an error would be raised with "myException" as value for the value pin "type" and "e01" for the code value pin. Additionally, the description pin is set to "description of the exception". If you select "Show Tagged Values" to true in the Symbol Properties, the values of the pins will be shown in the diagram. The meaning of the three value pins is described in the section Modeling Error Handling.

JavaScript errors detected

Please note, these errors can depend on your browser setup.

If this problem persists, please contact our support.