Spreadsheet Adapter
With the Spreadsheet adapter you can access Excel documents via their workbook-sheet-row-cell structure and create CSV files out of Excel documents.
The Spreadsheet adapter uses the HSSF and XSSF component of Apache POI.
Data Model of the Spreadsheet Adapter
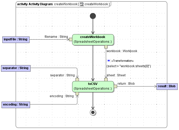
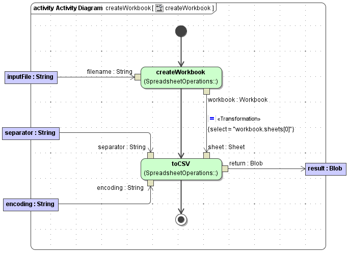
The adapter provides a data model (Workbook, Sheet, Row, Cell) representing the Excel document. This data model is created by calling one of the various createWorkbook operations.

Creating a Workbook

createWorkbook( filename : String ) : Workbook
returns a Workbook object (empty cells/rows are omitted)
Parameter | Direction | Description |
|---|---|---|
filename | in | The filename of the Excel document. |
workbook | return | The Workbook object representing the Excel document. |
createWorkbook( filename : String, omitEmptyCells : Boolean ) : Workbook
returns a Workbook object
Parameter | Direction | Description |
|---|---|---|
filename | in | The filename of the Excel document. |
omitEmptyCells | in | If true, empty cells/row will be omitted from the returned Workbook object. |
workbook | return | The Workbook object representing the Excel document. |
createWorkbook( input : Blob ) : Workbook
returns a Workbook object (empty cells/rows are omitted)
Parameter | Direction | Description |
|---|---|---|
input | in | The blob holding the Excel document. |
workbook | return | The Workbook object representing the Excel document. |
createWorkbook( input : Blob, omitEmptyCells : Boolean ) : Workbook
returns a Workbook object
Parameter | Direction | Description |
|---|---|---|
input | in | The blob holding the Excel document. |
omitEmptyCells | in | If true, empty cells/row will be omitted from the returned Workbook object. |
workbook | return | The Workbook object representing the Excel document. |
Generating CSV out of Excel Documents
The adapter provides various toCSV operations to generate CSV documents out of Excel documents.

toCSV( filename : String, sheetNumber : Integer, separator : String, encoding : String ) : Blob
Parameter | Direction | Description |
|---|---|---|
filename | in | The filename of the Excel document. |
sheetNumber | in | The number of the worksheet to be converted. |
separator | in | The separator character to be used in the CSV document(s). |
encoding | in | The encoding (e.g. "utf-8") of the CSV data. |
return | return | A blob holding the CSV data. |
There are variants of this operation where sheetNumber (default: 0), separator (default: ,) or encoding don't have to be set.
toCSV( workbook : Workbook, sheetNumber : Integer, separator : String, encoding : String ) : Blob
Parameter | Direction | Description |
|---|---|---|
workbook | in | The Excel workbook to be converted. |
sheetNumber | in | The number of the worksheet to be converted. |
separator | in | The separator character to be used in the CSV document(s). |
encoding | in | The encoding (e.g. "utf-8") of the CSV data. |
return | return | A blob holding the CSV data. |
There are variants of this operation where sheetNumber (default: 0), separator (default: ,) or encoding don't have to be set.
toCSV( sheet : Sheet, separator : String, encoding : String) : Blob
Parameter | Direction | Description |
|---|---|---|
sheet | in | The Excel worksheet to be converted. |
separator | in | The separator character to be used in the CSV document(s). |
encoding | in | The encoding (e.g. "utf-8") of the CSV data. |
return | return | A blob holding the CSV data. |
There are variants of this operation where separator (default: ,) or encoding does not have to be set.
Extract the javadoc folder from spreadsheetadapter.jar to get additional information on the Java methods wrapped by this adapter.
