Get Array Element Operator [ ]
Syntax |
NONE
| |
---|---|---|
Semantics | The operator | |
Substitutables |
| Can be any variable or object attribute having the type Array. |
| Can be any expression that evaluates to an integer. | |
It is not possible to use class operations as index function – only built-in E2E Action Language operations are allowed. | ||
Examples |
NONE
|
Consider the example being displayed below. InputContainer
is an object that contains an array of type String. This array is named myList
and can have zero to n elements. You can select a specific element of an array by using its index. The indices start at 0. To get a reference of the first myList
item, the following statement is used:
set arrayElement1 = inputContainer.myList[0];
In an activity diagram, this looks like shown below.
Figure: Using the[ ]-Operator: A Simple Example

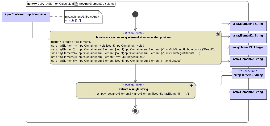
The index number can be a static integer literal, an object of type Integer or an E2E Action Language operation or expression returning an integer. The following activity diagram illustrates some of the more complicated cases:
Figure: Using the[ ]-Operator: A Complex Example
