Decisions
The UML diagrams may also implement some (business) logic, for example execution of actions can be made dependent on conditions.
Example File (Builder project Basic Modeling/Flows):
<bridgeDocPath>\E2EBuilderProjects\E2EExamples\Basic Modeling\Flows\uml\decisions.xml
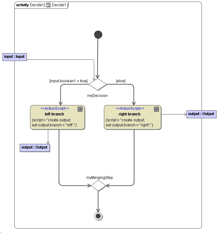
Branching of a control flow is done via a "Decision Node".
The condition is put on the control flow between the decision point at the following action or end state. In the present example, the action left branch is executed if the value of the attribute boolean1 of the object input is true.
Figure: Decision Example

If the decision depends on an item that is not connected to any action, you have to connect the item to the decision point directly.
Section Logical Operators provides a list of all possible logical operators that can be used within a boolean expression entered in the guard specification. You can also use Boolean operators (and, or) as described in Boolean Operators .
The boolean operators of the Bridge support short-circuiting. This means that the second operand is evaluated only when the result is not fully determined by the first operand.
Example: aString.exists() and aString like "Hello World!";
For more information refer to Boolean Operators.