Breadcrumbs

Create a Thread (deprecated)

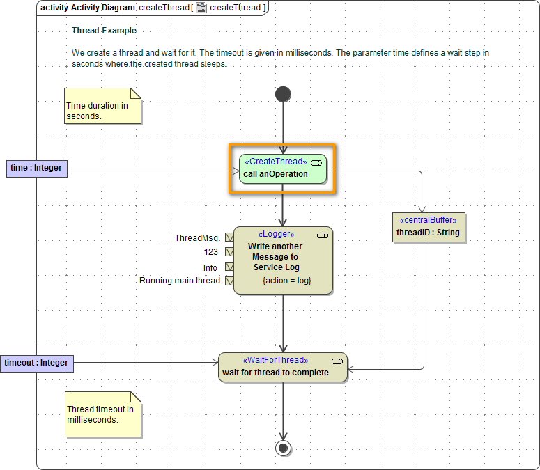
With the Create Thread Adapter deprecated, you can create threads from a service call or independent threads. Each new thread runs an operation parallel to the main thread.

createThread.png

You can create a new thread using a Call Operation Action with stereotype <<CreateThread>>.

create_thread_call_operation_action.png

Drag and drop the operation you want to call onto the diagram pane. The call operation action is displayed including the related pins.

Choose Stereotype from the context menu.

create_thread_select_stereotype.png

Use the search field to find the <<CreateThread>> action. Activate the checkbox to assign it.

create_thread_activity_diagram_cropped.png

A thread has no output besides the automatically generated threadID (see Create a Thread (deprecated) | id (25.2)CreateaThread(deprecated) Parameters).


You cannot use the Action Wizard to add a <<CreateThread>> action. The wizard is only usable for <<BlockThread>> and <<WaitForThread>>.

Parameters

NameTypeDirectionDescriptionAllowed ValuesthreadIDStringoutFor every thread a distinct ID is automatically generated.any stringThe createThread action has no default input parameters, you can define as many input parameters as needed.

Related Pages: