Skip to main content
Skip table of contents

Combination of Static and Dynamic SMTP Parameters

  • The static configuration is done by specifying the tagged values of the action node, which is assigned the stereotype <<SMTPAdapter>> (see Static E-mail).
  • The dynamic definition of header parameters is made in action script, as described in Dynamic E-mail. In this case, the following rule applies:

    Static header parameters in tagged values of the SMTP adapter always override the dynamic header parameters defined in action script.

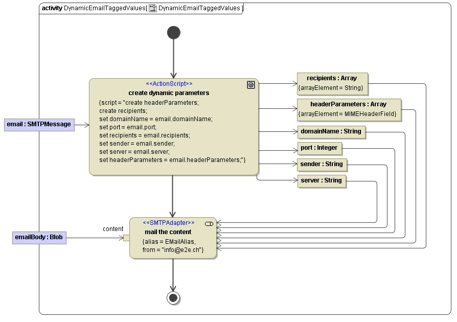
Figure: Overruling Dynamic Parameters with Tagged Values

In action node mail the content,  you can see tagged value from displayed. It overrides the from value that may be defined in the array object headerParameters.
If you run the example above, the value info@e2e.ch will be displayed in the from field of the receiver's e-mail client.

Example File (Builder project Add-ons/EMail):

<your example path>\Add-ons\EMail\uml\smtpEmailing.xml
JavaScript errors detected

Please note, these errors can depend on your browser setup.

If this problem persists, please contact our support.