Composing UN/EDIFACT X12 Messages
After having imported the EDIFACT message definition, you can compose such EDI data by invoking a <<EDIFACTAdapter>> or <<X12Adapter>> action as shown in the examples below.
| Name | Mandatory | Description | Allowed Values | |
|---|---|---|---|---|
| action | Specify the action of the adapter: parse or compose. | compose | Compose a file or file blob from a given EDI data structure. | |
| parse | Parse an EDI file or file blob to an EDI data structure. | |||
| alias | Specify an alias that links to an input file defined in the component diagram. | a valid <<FileAlias>> | ||
How to debug an adapter call is described on Debugging a UN/EDIFACT Adapter Call.
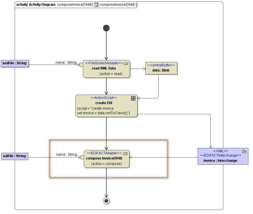
Figure: Composing UN/EDIFACT Messages

Similar to Parsing UN/EDIFACT Messages, you can use static or dynamic matters to specify the output of the compose action:
- Static Composition
Specify a <<FileAlias>> on the adapter action to define to which file the EDI data will be composed. - Dyamic Composition
Specify the file name with the name parameter or receive the composed EDI data in a Blob (data).
| Name | Type | Direction | Mandatory | Description | Allowed Values | Example | |
|---|---|---|---|---|---|---|---|
| <any> | Any <<EDIFACTInterchange>> <<X12 Interchange>> | in | Provide an object containing the EDI data. The class defining the type of this object should have stereotype <<EDIFACTInterchange>> or <<X12 Interchange>>. | ||||
| encoding | String | in | Provide the encoding of the EDI data to be composed as specified in the Charset Definitions appendix. | any valid encoding (see Charset Definitions) | UTF-8 | ||
| default | ISO-8859-1 (Latin1) | ||||||
| locale | NumbersLocale | in | Specify how number values will be treated, when composed to the EDI data (decimal point, currency symbol, ...). You can overwrite the system locales here, if the file was written with divergent locales. Refer to Number Formatting for more information. | default | system locales | ||
| name | String | in | ( | Specify a full path to a file, if you want to write the <<EDIFACTInterchange>> or <<X12 Interchange>> object to the file system. Alternatively, you can compose the EDI data to a Blob object (see parameter data). Note, that the name parameter takes priority over data. | tmp/myFile.txt | ||
| data | Blob | out | ( | If you want to compose the <<EDIFACTInterchange>> or <<X12 Interchange>> object to a Blob object, use this parameter as output of the compose action. Alternatively, you can write the composed EDI data directly to the file system (see parameter name). Note, that the name parameter takes priority over data. | |||
Related Pages: