Breadcrumbs

Browsing Through the Execution Path of a Designer Service

For xUML services running with trace enabled, the xUML Runtime collects tracing information and stores it to the service context. You can download this tracing data and you can browse through a graphical representation of the performed executions.

Download the Tracing Data

The tracing data is stored in service context on the PAS server. You need to download it first.

For you to be able to download any tracing data

  • the service must be up and running

  • there must have been calls to that very service that have been traced.

Click Show Available Traces to populate the list of traces (Available Traces on xUML Service):

show_available_traces.png

Select a trace and click Get Trace to download it.

You can use the context menu of the selected trace, the button at the bottom of this section, or you can simply double-click the list entry:

get_trace.png

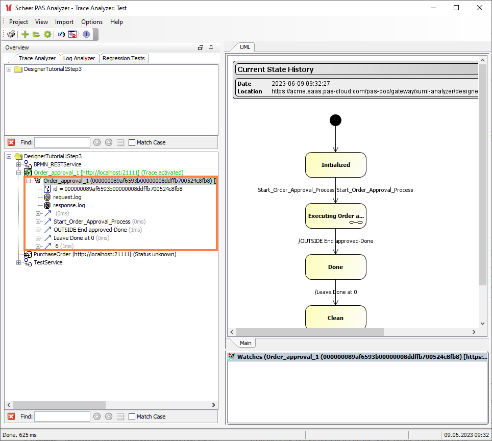
The selected trace is downloaded and displayed below the traced service element in a tree-like structure:

trace_downloaded.png

The graphical representation of the tracing information is displayed in a UML tab in the content pane. As we have selected the process state machine for tracing, it shows the state history of the process run.

Browse the Execution

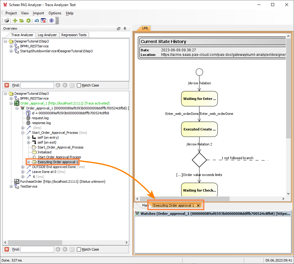
You can use your computer mouse to navigate through the execution path via the graphic. While moving your mouse over the UML tab, the mouse cursor changes to a pointing finger on some elements. Click these elements to drill down deeper into the execution hierarchy:

drill_down_execution_path.png

In addition to the Main tab further tabs will open, displaying the underlying execution path.

additional_tabs.png

The tree unfolds and the focus jumps to the selected execution element. You can also use the tree to find elements you want to inspect. When selecting an element from the tree, the related diagram opens in the content pane (if there is a related diagram).

The Find box in the bottom left corner helps you find specific elements by searching the tree. Refer to How BPMN Elements Are Generated to xUML for more information on how to find the underlying implementation on the different kinds of BPMN elements.

📗