Breadcrumbs

Components - Lesson 3.2

development_process_components.png

In the picture below, the component diagram, which results from the first iteration, is displayed. You now are going to insert a SOAP Adapter to access the Exchange Rate Converter.

component_diagram_lesson_3_final_cut.png

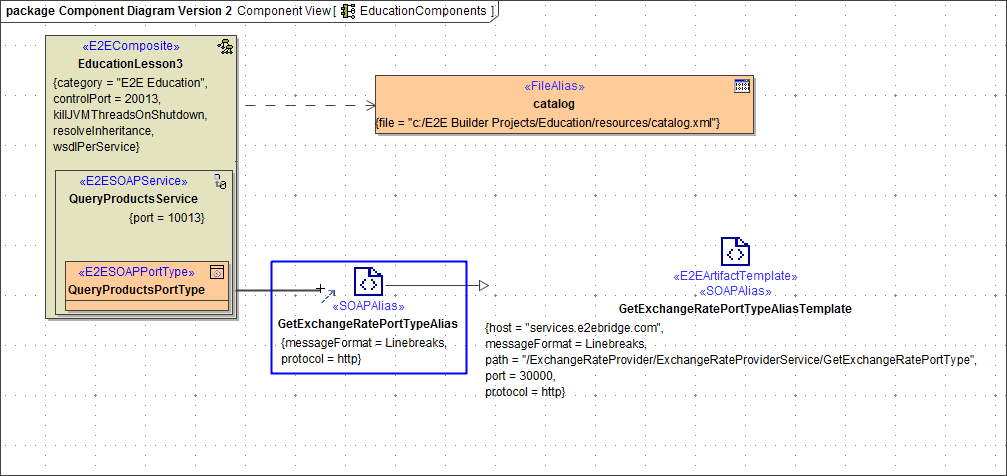
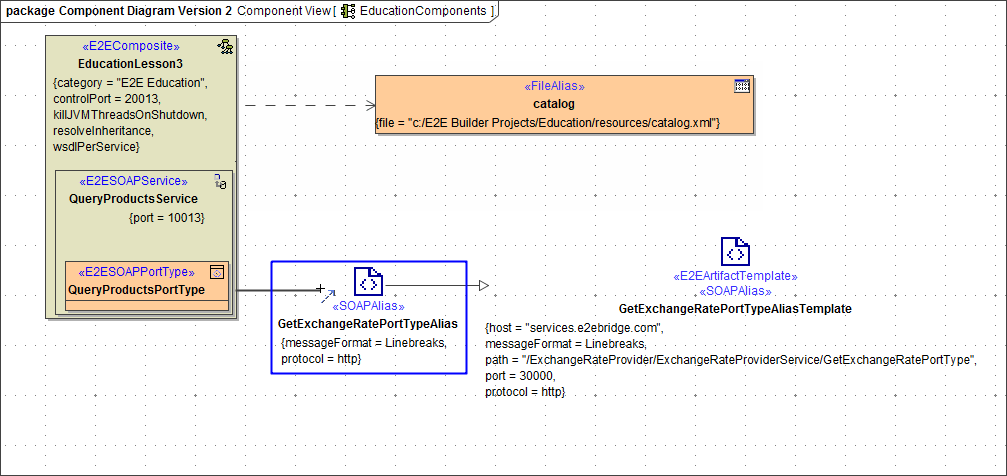
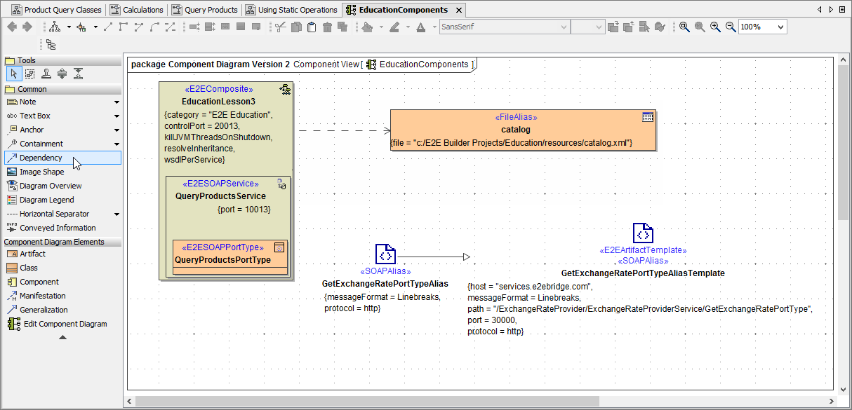
After adding the SOAP Alias, the component diagram will look like shown in the following picture:

component_diagram_lesson3.png

Reworking and Extending the Component Diagram

The existing configuration you created in the first iteration of lesson 3, will now be extended to be able to access the ExchangeRateProvider service. To do this, you have to add a <<SOAPAlias>> artifact to the component diagram. Open the component diagram EducationComponents. All elements you need for accessing the ExchangeRateProvider service have been provided during the import of the service's WSDL - including the SOAP alias. Now you have to add the alias to the component diagram.

Expand the package Data > Aliases and select GetExchangeRatePortTypeAlias:

select_alias.png

Drag and drop the alias on the diagram pane:

components_2_drag_alias_to_diagram.png

If you expand the alias in the containment tree, you see that it is related to the GetExchangeRatePortTypeAliasTemplate of of the imported service:

alias_relation.png

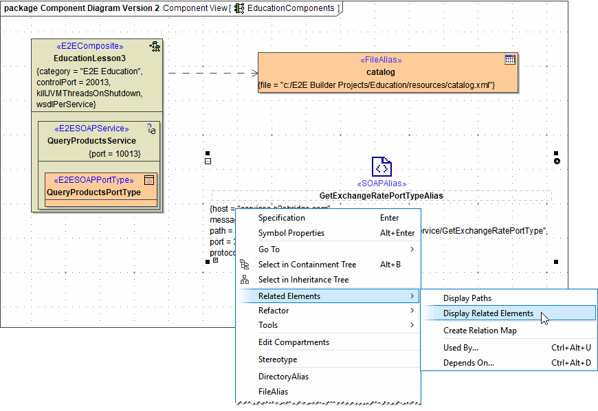
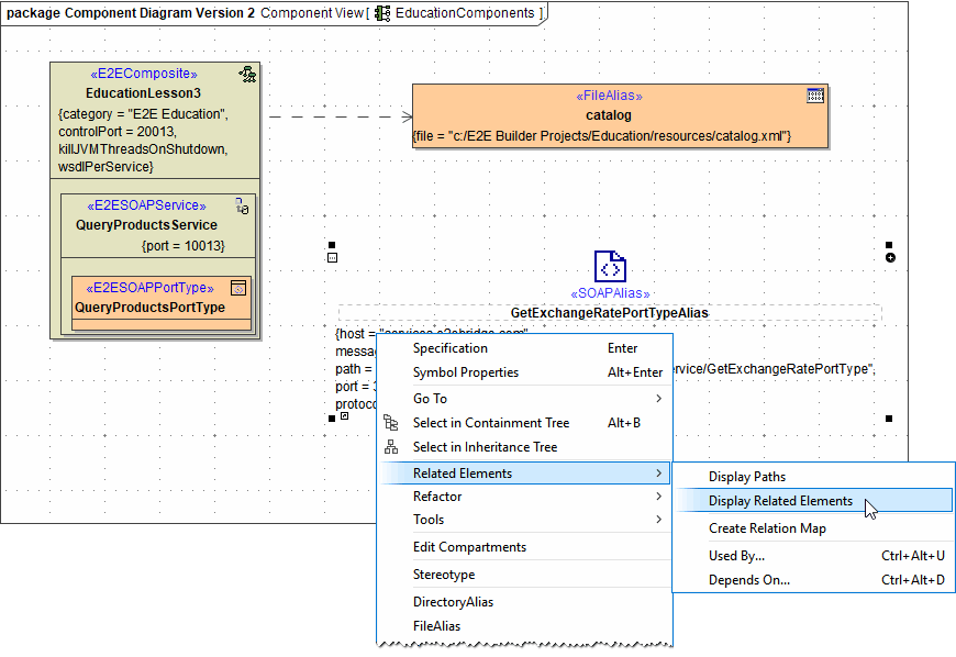
To display this relation on the diagram pane, right-click the <<SOAPAlias>> and choose Related Elements > Display Related Elements from the context menu:

alias_related_elements.png

Keep the default settings in dialog Display Related Elements and click OK:

dialog_display_related_elements.png

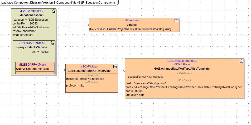
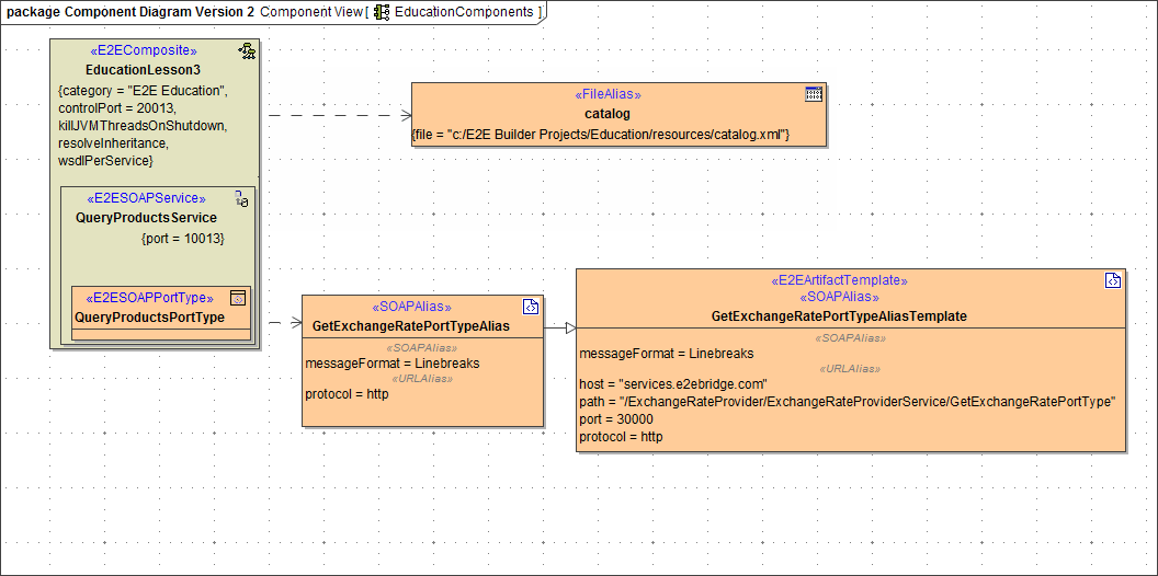
On the diagram pane, the connection between the <<SOAPAlias>> and the <<E2EArtifactTemplate>><<SOAPAlias>> GetExchangeRatePortTypeAliasTemplate is now displayed. Through their relation, the information displayed in the <<E2EArtifactTemplate>> such as host, path and port can be used by the <<SOAPAlias>>:

alias_with_alias_template.png

Finally, you just have to connect the <<SOAPAlias>> to the <<E2EComposite>> EducationLesson3 by a dependency. Select the dependency icon from the diagram toolbar and ...

components_2_pick_dependency.png

... draw a dependency from EducationLesson3 to the alias:

components_2_connect_alias.png

The component diagram is finished:

component_diagram_lesson3_w_diverging_aliases.png

Note the difference between the <<FileAlias>> and the <<SOAPAlias>>  artifact. MagicDraw elements can be displayed with different presentation options. If you want to match the presentation of the <<SOAPAlias>> artifact to the one of the <<FileAlias>>, select the <<SOAPAlias>> artifact and click on the  icon_3dot_button_small_new.png sign in the left upper corner of the symbol:

alias_supress_operations.png

In the context menu Tagged Values choose In Compartment. Assign the same to the <<E2EArtifactTemplate>>. If you prefer the presentation of the <<SOAPAlias>>, apply On Shape to the <<FileAlias>> artifact:

tagged_values.png
component_diagram_lesson3_full.png

Now, the xUML service EducationLesson3 can be compiled.