Analyzing Process-specifc Values from Integration Services
You can evaluate process information in Process Mining, for example in order to identify problems in a process. A pre-requisite for the evaluation is that the required process information is logged and transferred to Process Mining (refer to Collecting Logs in the Administration Guide for details).
By default the following data is logged:
Current Step
End Date
End Event
Host
Last Update
Process ID
Process Count
Process Duration
Process Name
Step
Step Duration
Start Date
Start Event
How to Log Process-specific Values for Usage in Process Mining
If you wish to expand the analysis with additional information on a process instance, you can widen the xUML service and log the values of customer-specific fields (also referred to as custom fields or custom values).
Each Builder model has a process tracing repository that can be used for this purpose:

Process Tracing Repository in the Containment Tree of MagicDraw
The process class contains three value operations which can be used to log additional values from String, Float and DateTime fields.
Process Mining tracing can also be used for SOAP services not based on a business process. Please use the following operations in the order shown below to do this:
Start
Use Start at the beginning of a SOAP operation.Value
Use Value as often as necessary.End
Place End at the end of the SOAP operation.
With this approach, you can use Process Mining to analyze the values logged by the SOAP service
Example
Example File (Builder project Advanced Modeling\BPMN):
<your example path>\AdvancedModeling\BPMN\uml\BPMNLoanApprovalServices.xml
The LoanApproval example implements a very simple credit authorization process. Refer to A Simple Business Process in the xUML Services Reference Guide for further information on this example process.
In the Loan Approval process, additional custom fields are logged alongside the standard data:
Customer ID
Credit Amount

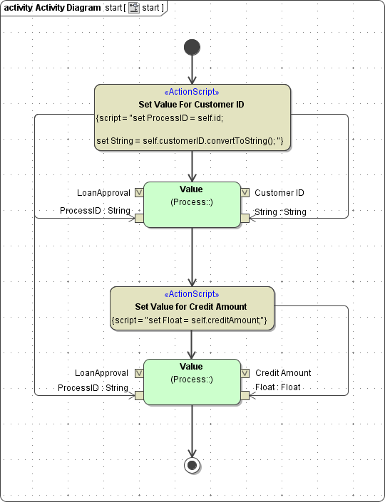
Logging Additional Values for Process Mining
The three value operations each contain four parameters:
Group | Parameter Name | Type | Description |
|---|---|---|---|
Process | ProcessName | String | Contains the name of the BPMN process. |
ProcessID | String | Contains the Process ID. | |
Value | Key | String | Contains the name of the custom field (for example credit amount). This name appears in Process Mining:
|
String | String | Contains the value to be logged. |
Insert the logging of custom values only after logging the process start otherwise the additional logs cannot be assigned to the process.
If you want to create analyses for a service in process mining, you must first activate the log collection for this service. This is done in the process mining administration. Refer to Collecting Logs in the Administration Guide for details.
In Process Mining, custom values are displayed in bold. When creating an analysis, custom values are available as selectable instance attributes for axis allocation:

You can also select custom values as possible column configurations. Use option Select Columns in the right hand sidebar to open the list of available values:
