Set Array Element Operator [ ]
| Syntax |
NONE
| |
|---|---|---|
| Semantics | The operator [i] allows to set the i-th element of the array. The first element has the position 0. anIndex can be a static integer literal, an object type Integer or an xUML Action Language operation or expression returning an integer. | |
| Substitutables | anArray | Can be any variable or object attribute having the type Array. |
anIndex | Can be any expression that evaluates to an integer. | |
It is not possible to use class operations as index function – only built-in xUML Action Language operations are allowed. | ||
| Examples |
NONE
Object | |
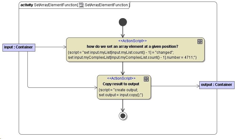
The index number can be a static integer literal, an object of type Integer or an xUML Action Language operation or expression returning an integer. The following activity diagram illustrates some of the more complicated cases:
Figure: Setting Array Elements

Figure: Classes Used in the Setting Array Elements Example

