Sequence Flows
| BPMN shape | BPMN description |
|---|---|
![]() | Sequence Flows are used to connect flow objects such as Activities, Gateways and Events to specify in which order they have to be executed. Three kinds of sequence flows might be used:
|
| UML representation | UML description |
|---|---|
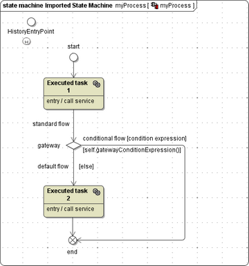
![]() | In UML, all sequence flows are mapped to Transitions. Conditional and default sequence flows are getting Guards derived by the expression or the name of the sequence flow. |
![]() | In the services package an overridable operation is created for the expression of the conditional sequence flow. It is stereotyped with <<BPMNOnSequenceFlowCondition>> and is invoked in the guard mentioned above. |
![]() | Guard Expressions are mapped to functions returning false by default. They can be amended as needed. The active persistent state instance can be referenced via the self context, e.g. |



