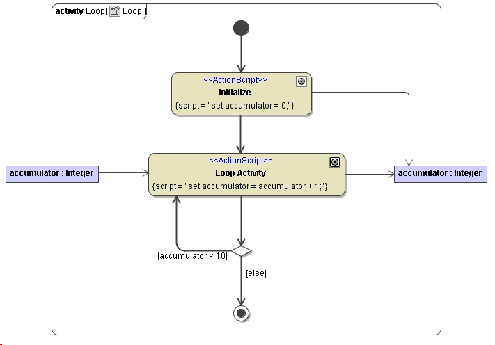
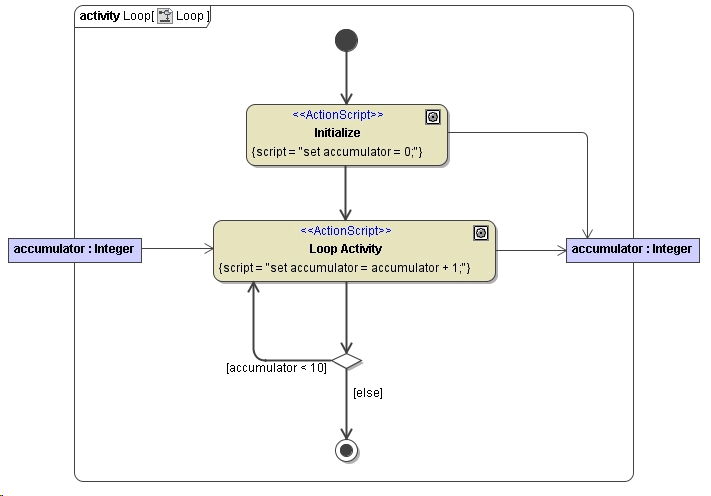
Repeats (Loops)
It is possible to loop over a defined action state. This construct is comparable to while commands in traditional languages. To implement constructs like for each, see the following chapters.
In this example, the action Loop Activity is called until the value of accumulator is 10. The loop parameter accumulator must always be drawn as input and output. Otherwise, the loop parameter could not be modified in the action Loop Activity defining the loop.
Figure: Repeat (Loops) Example

