Local Variables
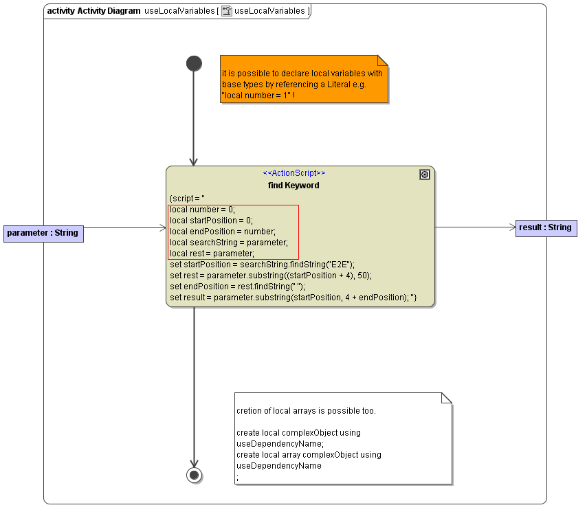
It is possible to define variables that are local within an action script. These local variables are only known within the current action script. They are declared by
local nameOfLocalVariable = <expression>;
The type of the local variable is derived by the type of expression. Expressions are object accessors, operation calls, boolean expressions, literals, etc.
This enables the compiler to apply static type checking without requiring the modeller to put the static types into the action script. However, sometimes it is necessary to create complex local types.
This is done by statements like
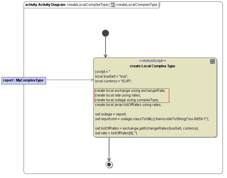
create local nameOfLocalVariable using dependencyName;
This is similar to an ordinary create statement. The main difference are the keywords local and using. Local means, that the created object is visible only in the current action script. The keyword using is used to help the compiler finding the type of the local variable. Since the local variable is not given in the activity diagram as an object, the model compiler cannot derive its type from an object flow. Instead it searches in the class diagram for a <<use>> dependency between the class owning the action script and the type to be created. For example, the following statement creates a local object ...
create local exchange using exchangeRate;
... whereas the <<use>> dependency exchangeRate is defined in a class diagram:
Figure: <<use>> Dependency Example

Note: This statement must be in an action script that is in the context of LocalVariablesPort, otherwise the <<use>> dependency exchangeRate cannot be found.
However, sometimes we have to create types that are associated to a given object. In this case we can use the statement
create local nameOfLocalVariable using typeOf(expression);
This statement creates a complex local object having the same type as derived from the expression. For instance, if the object obj has an attribute attr1 of type MyType, we can create a local variable x of type MyType by using the following statement.
create local x using typeOf(obj.attr1);
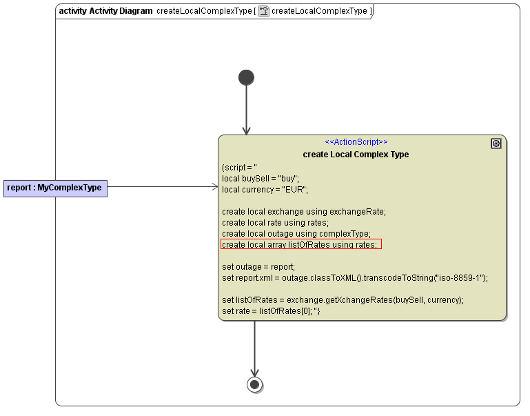
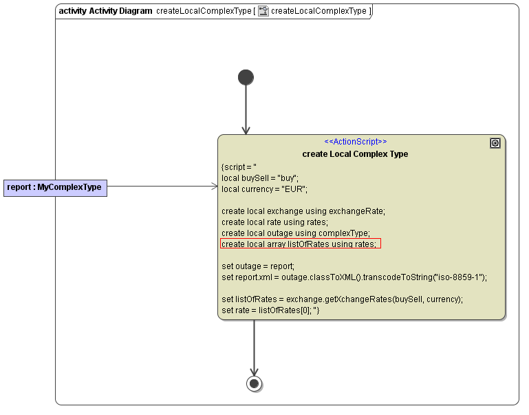
Additionally, it might be required to create arrays of complex types. Do this by stating
create local array nameOfLocalArray using dependencyNameToArrayElementType;
create local array nameOfLocalArray using typeOf(expression);
In this case we get arrays whose elements are of the type derived from dependencyName respectively expression. The derived type is then the type of the array element.
Local Variables Declaration
| Syntax |
NONE
| |
|---|---|---|
| Semantics | Declaring a local variable having the same type as expression. | |
| Substitutables | nameOfLocalVariable | Any given name. |
expression | Expressions are object accessors, operation calls, boolean expressions, literals, etc. | |
| Examples |
CODE
| |
Figure: Declaring Local Objects

Local Creation of Complex Types
In order to create a local complex type, the following syntax is used:
| Syntax |
NONE
| |
|---|---|---|
| Semantics | Creates a local variable of complex type usable within the action script. | |
| Substitutables | nameOfLocalVariable | Any given name. |
dependencyName | Name of a <<use>> dependency connecting the owning class of the action script to the type to be created. | |
expression | Any valid action script expression that can be evaluated to a type. | |
| Examples |
NONE
| |
Figure: Creating Complex Local Objects

To declare the used complex type, a <<use>> dependency from the class containing the action script (via an operation) to the used class must be drawn.
Figure: Defining <<use>> Dependencies

The use dependency must have a name. This name is used in the create statement after the using keyword.
Local Array Variables
In order to create a local array, the following syntax is used:
| Syntax |
NONE
| |
|---|---|---|
| Semantics | Creates a local array using the array element declared after the equal sign. | |
| Substitutables | nameOfLocalArray | Any given name. |
dependencyToArrayElementType | Name of a <<use>> dependency between the class containing the action script and the type of the array element. | |
expression | Any valid action script expression that can be evaluated to a type. This is then the type of the array element. | |
| Examples |
NONE
| |
Figure: Defining Local Array Objects

