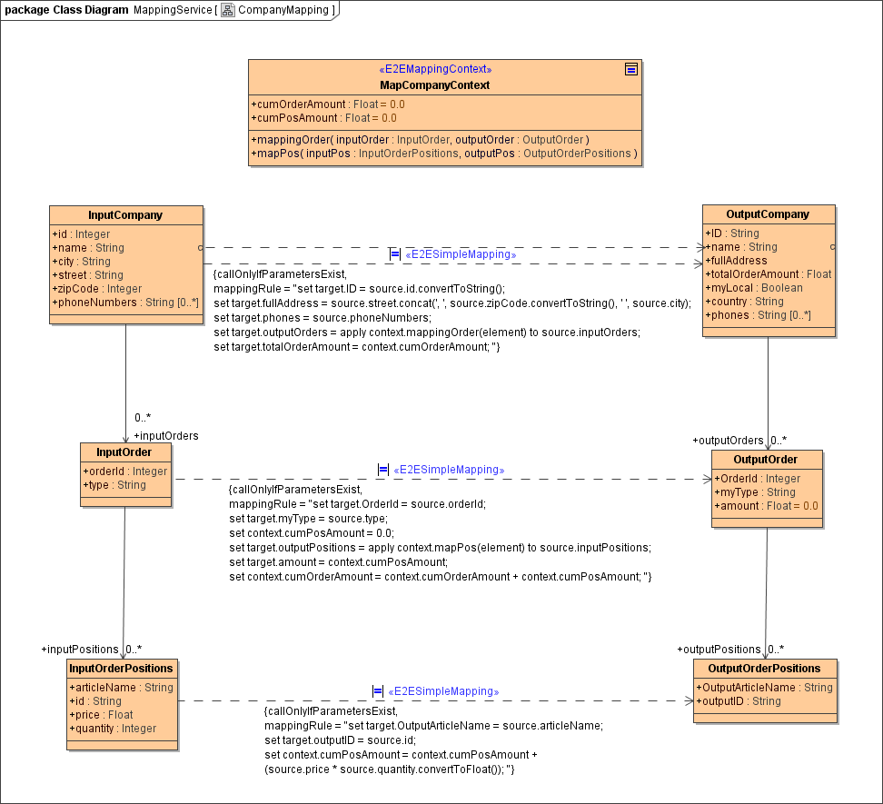
Data Mapping
Data Mapping is a very common task in the integration business. Usually this is handled in activity diagrams by using set statements, decisions, operations and sub-activities. This leads often to a huge modelling and scripting effort.
The Bridge offers you a powerful and more convenient alternative. The attribute mappings are defined directly in a class diagram by drawing dependencies between the attributes of the involved classes.
Applying the stereotype <<E2ESimpleMapping>> to these dependencies, it is possible to create complex rules for the attribute mapping by defining the mapping rules on the dependencies.

The <<Mapping>> action then will internally translate all these declarations defined in class diagrams into activity diagrams with the needed set statements, decisions and iterations.
That's why this approach might reduce your scripting and modelling effort significantly. Furthermore, you keep the attribute mappings maintainable, because they are not hidden in the action script, but are well documented in the class diagram.