Accessing URL Resources via the URL Adapter
This page explains the URL Adapter in Bridge context. If you were looking for the same information regarding the PAS Designer, refer to URL Adapter in the Designer guide.
GET Resource
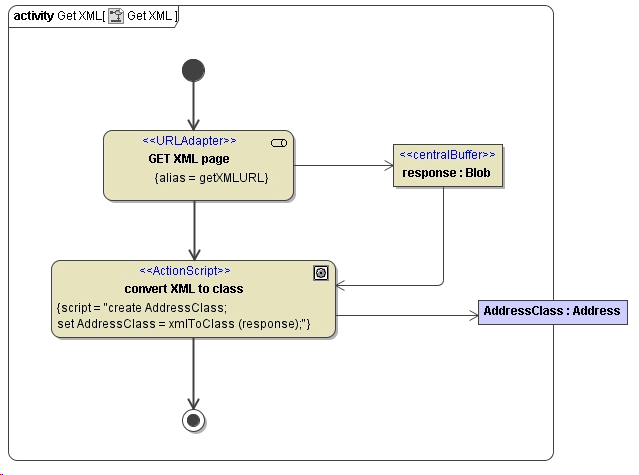
With the <<URLAdapter>> it is also possible to access URL resources. Getting e.g. an XML file follows the same rules as a "normal" GET request. The output is an object called "response" of type blob. The value of response is the XML data encoded in a base64 string.
If these XML data should be provided as a SOAP message to the client we have to use the xmlToClass() operation. The mapping between the XML data and SOAP classes is defined in a class diagram.
The following activity and deployment diagram shows a Service which gets data from http://www.e2ebridge.com/bridgeFiles/address.xml and sends back the following data structure:
<address id="120"> <street>Lautengartenstr. 12</street> <city>Basel</city> </address>
The following rules are valid:
XML attributes to class are mapped to class attributes.
XML elements are mapped to class associations.
| For the above XML data structure this class diagram has to be defined. |
Figure: Get XML Data Via HTTP/GET

Figure: <<URLALias>> for Getting XMLData

For more information on setting the parameters of the URL adapter dynamically refer to URL Adapter Reference.
POST Resource
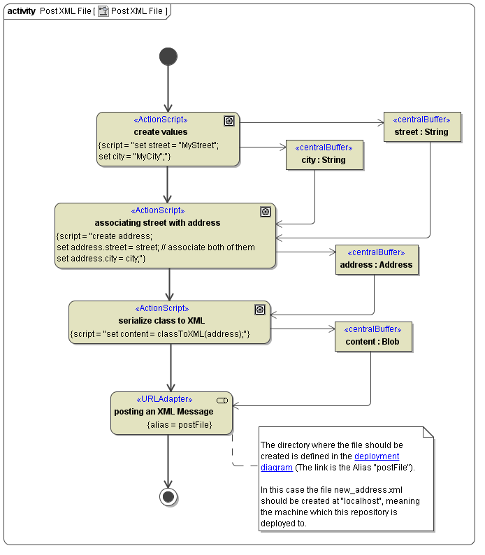
The following activity diagram shows how to create e.g. a .xml file with the URL adapter. Analogous to creating this file a HTTP/POST of xml data would be possible. The corresponding component diagram is shown above (refer to the component diagram above).
Figure: Posting (Writing) an XML File

| The first step creates the two strings street and city which are used in the next step to associate it to the address class. |
The operation classToXML() returns a blob and expects as input parameter a class defining the xml data structure.
For more information on setting the parameters of the URL adapter dynamically refer to URL Adapter Reference.
Tagged Values
Find below a list of relevant tagged values, if the URL adapter is used with the HTTP protocol.
Default values used when an option is not explicitly set are written in bold.
| Tagged Value | Description | Values | |
|---|---|---|---|
| protocol | Transport protocol. | http, https | |
method | HTTP method. | get, post, put | |
port | Machine port number the service is binding to. This port number can be given at service level only. | 80 | |
path | HTTP path for the request. | ||
| Advanced | |||
| followRedirects | Maximum number of redirects to follow. | any integer | |
| options | Native cURL options. | cURL Options | |
| Authentication | |||
| user | Username/password. | ||
| Proxy | |||
| proxyType | Type of the proxy. | HTTP, SOCKS5 | |
| proxyURL | URL of the proxy server. | ||
| proxyUser | Proxy user. | ||
| SSL | |||
| sslCAInfo | File name containing additional certificates for the connection verification (e.g. additional root CAs). | ||
| sslCertificateFile | File name containing the client certificate. | ||
| sslCertificateType | Type of the certificate. | PEM, DER | |
| sslPrivateKeyFile | File name containing the private key. | ||
| sslPrivateKeyPassword | Password for the private key. | ||
| sslPrivateKeyType | Type of the key. | ||
| sslVerifyHost | Whether to verify the host information form the SSL connection. | On | Verification on. |
| Off | Verification off. | ||
| sslVerifyPeer | Whether to verify the peer information from the SSL connection. | On | Verification on. |
| Off | Verification off. | ||
Related Pages:

