Java Callback Service
You can use the E2E Bridge to implement a Java callback service.
In contrast to the Java Adapter, which allows calling a static Java method out of the Bridge context, the Java callback described in this chapter works different: On startup of the xUML service, a Java object is created, initialized and started. The Java object triggers callbacks within the xUML service that do something.
The following example illustrates this mechanism: Text entered into a simple Java application frontend is processed by a Bridge service.
Service Access Sequences
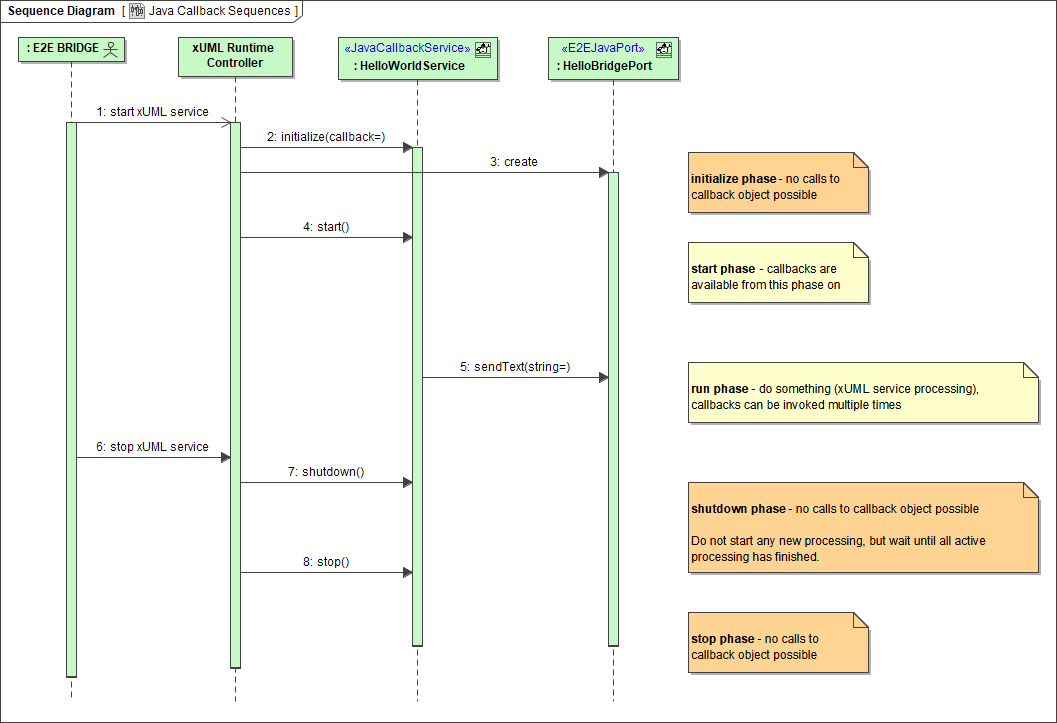
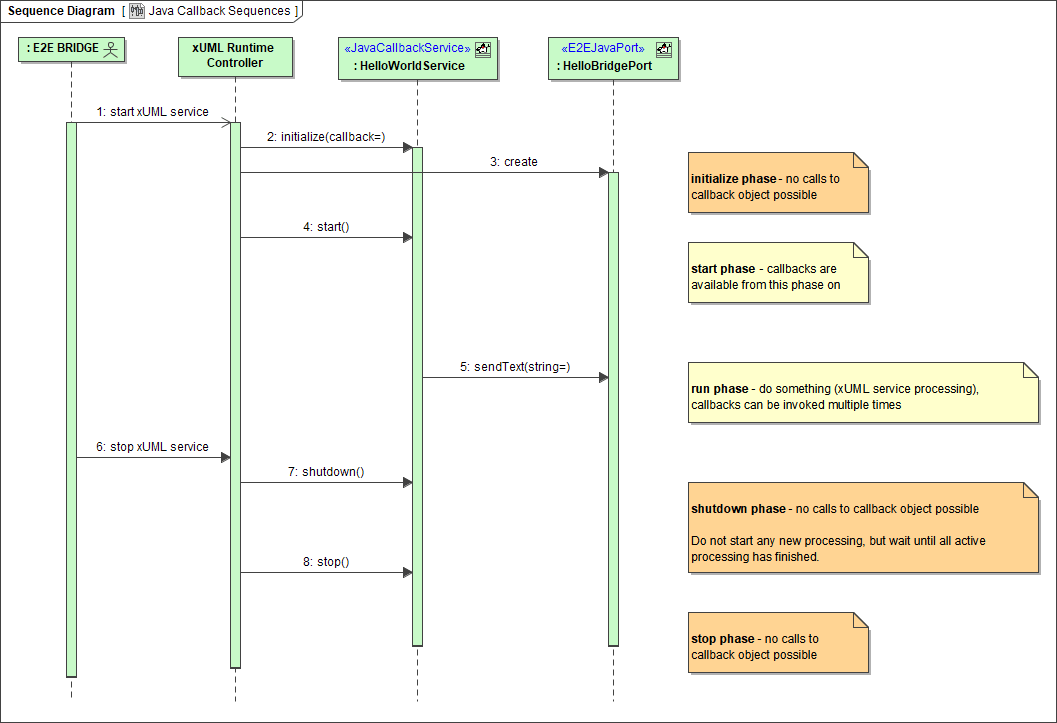
The sequence diagram below shows the execution process of a Java service callback.
Figure: Execution Process of a Java Service Callback

Some Example Details
The above mentioned example contains the following implementation details:
Figure: Java Frontend represented by a Simple Java Window

The text entered into this dialog will be given back to the Bridge service via a callback on clicking Send to Bridge.
The callback triggers the sendText operation of the xUML service.
Figure: Implementation within the E2E Bridge: Activity Diagram

Figure: Example Result: Text entered into the Java Frontend appears in the E2E Bridge Application Log

The requirements to allow this behavior are described in detail in the following chapters.
The JAR files, from which the Java classes were imported, are located in the jarfiles directory of the E2E Builder project Add-ons/JavaService. The JAR files also contain the Java sources, which show how to write importable classes.
For a more elaborate example of an E2E Bridge - Java communication, see the FTP service example mentioned on FTP Service.
