Importing the BPMN Process
To transform the BPMN into a UML model, the modeler has to import the BPMN definitions using the built-in E2E Bridge import facility: the E2E MagicDraw BPMN Importer. The figure below illustrates the dialog to initiate the import of the MagicDraw BPMN. For more details according the importer, refer to the E2E Builder User's Guide.

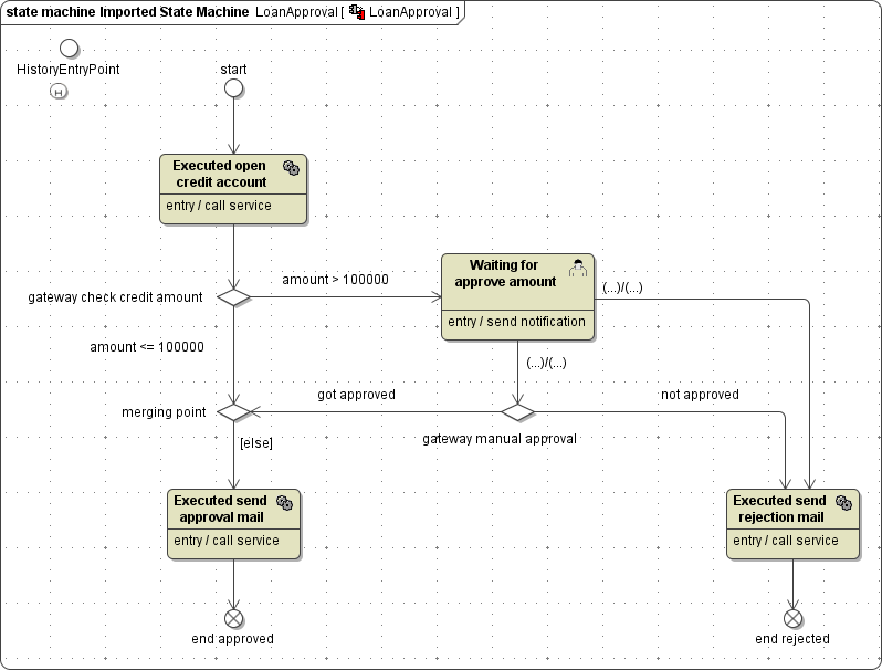
After importing the MagicDraw BPMN Definition into a new model, this new model opens in MagicDraw. The process state machine and all UML elements that are necessary for the implementation of the process have been generated by the importer.
Make sure to import into a new model. Only when importing into an new model, the importer will import the BPMN process and generate the process state machine and all UML elements that are necessary for the implementation of the process.
When importing to an existing model, the importer will just update the import file.

For presentation reasons, signals and signal handlers are only indicated by (...)/(...).
The generated module contains a root state machine that invokes the process state machine.
The associated <<Persistent State>> class LoanApprovalImport is abstract and holds the necessary operations and signals. The operation and signal names are derived from the name of the corresponding object in the BPMN. As default behavior the operations just log an info into the bridgeserver log.

As the original BPMN diagram has also been imported, the imported persistent state class LoanApprovalImport and its properties are linked to the corresponding BPMN elements. Double-click an attribute to jump to the corresponding element.